WARNING:
JavaScript is turned OFF. None of the links on this concept map will
work until it is reactivated.
If you need help turning JavaScript On, click here.
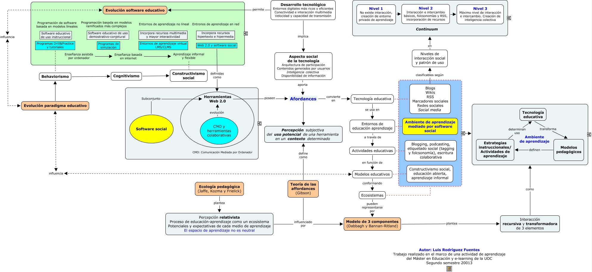
Este Cmap, tiene información relacionada con: Modelo Dabbagh y Reo, aporta Afordances, Tecnología educativa Blogs Wikis RSS Marcadores sociales Redes sociales Social media, Software social Subconjunto Herramientas Web 2.0, Blogs Wikis RSS Marcadores sociales Redes sociales Social media clasificables según Niveles de interacción social y patrón de uso, Enseñanza asistida por ordenador Enseñanza basada en internet, Entornos de educación aprendizaje a través de Actividades educativas, Nivel 2 Interacción e intercambio básicos, folcsonomías y RSS, incorporación de recursos Nivel 3 Máximo nivel de interacción e intercambio. Creación de inteligencia colectiva, Modelos pedagógicos definen Estrategias instruccionales/ Actividades de aprendizaje, ???? ????, Ecología pedagógica (Jaffe, Kozma y Frielick) plantea Percepción relativista Proceso de educación-aprendizaje como un ecosistema Potenciales y expectativas de cada medio de aprendizaje El espacio de aprendizaje no es neutral, Afordances convierte en Tecnología educativa, Actividades educativas Blogging, podcasting, etiquetado social (tagging y folcsonomía), escritura colaborativa, Niveles de interacción social y patrón de uso en ????, Cognitivismo Constructivismo social, Web 2.0 y software social definidas como ????, Actividades educativas en función de Modelos educativos, Behaviorismo Cognitivismo, Percepción relativista Proceso de educación-aprendizaje como un ecosistema Potenciales y expectativas de cada medio de aprendizaje El espacio de aprendizaje no es neutral influenciado por Modelo de 3 componentes (Dabbagh y Bannan-Ritland), Herramientas Web 2.0 poseen Afordances, Nivel 1 No existe interacción, creación de entorno privado de aprendizaje Nivel 2 Interacción e intercambio básicos, folcsonomías y RSS, incorporación de recursos