WARNING:
JavaScript is turned OFF. None of the links on this concept map will
work until it is reactivated.
If you need help turning JavaScript On, click here.
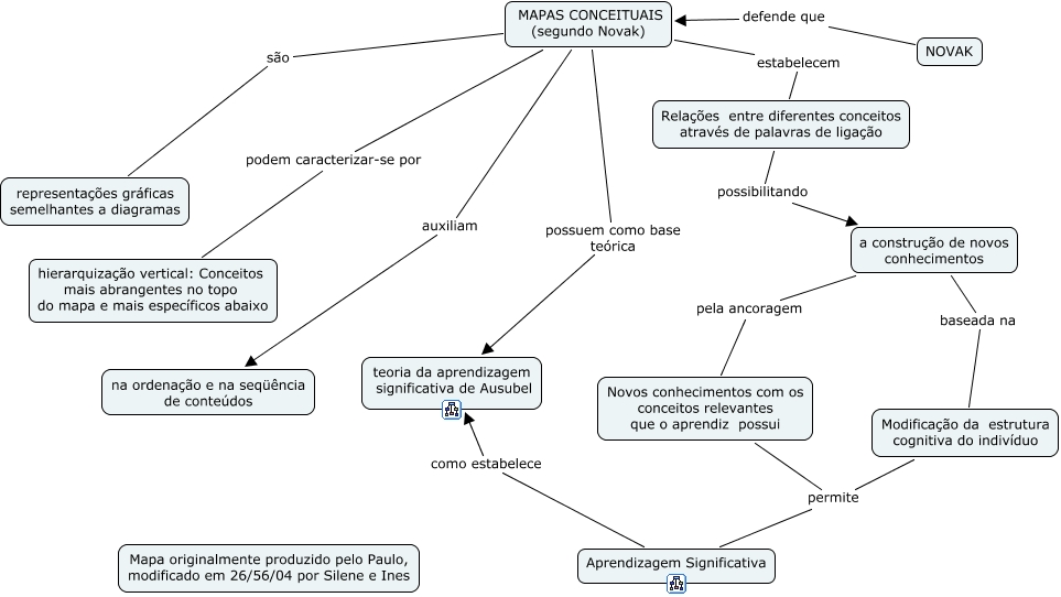
Este Cmap, tiene información relacionada con: Mapa 1 Grupo 6, Modificação da estrutura cognitiva do indivíduo permite Aprendizagem Significativa, MAPAS CONCEITUAIS (segundo Novak) são representações gráficas semelhantes a diagramas, Relações entre diferentes conceitos através de palavras de ligação possibilitando a construção de novos conhecimentos, a construção de novos conhecimentos pela ancoragem Novos conhecimentos com os conceitos relevantes que o aprendiz possui, MAPAS CONCEITUAIS (segundo Novak) estabelecem Relações entre diferentes conceitos através de palavras de ligação, a construção de novos conhecimentos baseada na Modificação da estrutura cognitiva do indivíduo, MAPAS CONCEITUAIS (segundo Novak) auxiliam na ordenação e na seqüência de conteúdos, Novos conhecimentos com os conceitos relevantes que o aprendiz possui permite Aprendizagem Significativa, MAPAS CONCEITUAIS (segundo Novak) podem caracterizar-se por hierarquização vertical: Conceitos mais abrangentes no topo do mapa e mais específicos abaixo, Aprendizagem Significativa como estabelece teoria da aprendizagem significativa de Ausubel, MAPAS CONCEITUAIS (segundo Novak) possuem como base teórica teoria da aprendizagem significativa de Ausubel, NOVAK defende que MAPAS CONCEITUAIS (segundo Novak)