WARNING:
JavaScript is turned OFF. None of the links on this concept map will
work until it is reactivated.
If you need help turning JavaScript On, click here.
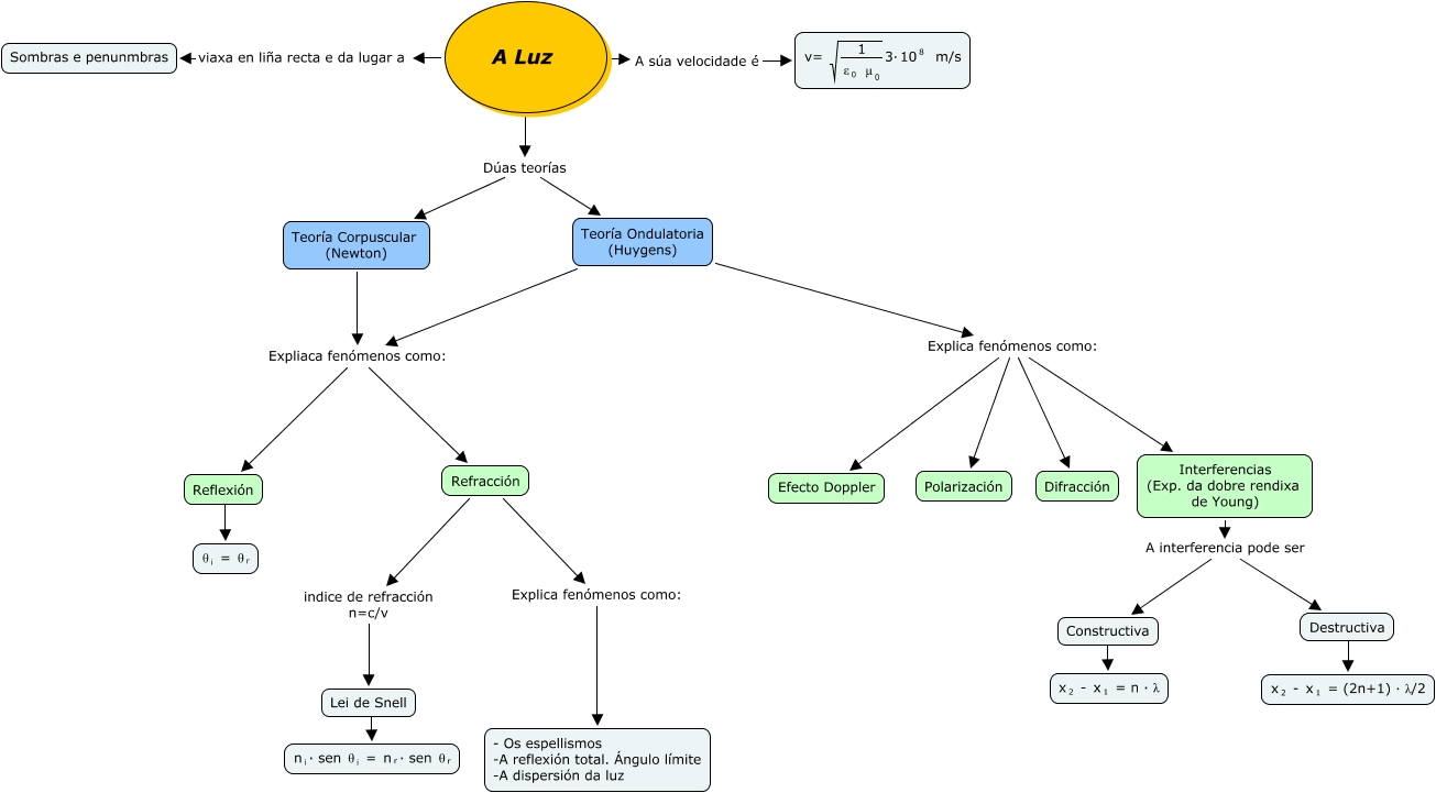
Este Cmap, tiene información relacionada con: luz2bachf, Reflexión ???? <math xmlns="http://www.w3.org/1998/Math/MathML"> <mrow> <mmultiscripts> <mtext> θ </mtext> <mtext> i </mtext> <none/> </mmultiscripts> <mtext> = </mtext> <mrow> <mmultiscripts> <mtext> θ </mtext> <mtext> r </mtext> <none/> </mmultiscripts> </mrow> </mrow> </math>, Teoría Ondulatoria (Huygens) Explica fenómenos como: Polarización, A Luz Dúas teorías Teoría Ondulatoria (Huygens), Teoría Corpuscular (Newton) Expliaca fenómenos como: Refracción, Interferencias (Exp. da dobre rendixa de Young) A interferencia pode ser Destructiva, A Luz viaxa en liña recta e da lugar a Sombras e penunmbras, Interferencias (Exp. da dobre rendixa de Young) A interferencia pode ser Constructiva, Constructiva ???? <math xmlns="http://www.w3.org/1998/Math/MathML"> <mrow> <mmultiscripts> <mtext> x </mtext> <mtext> 2 </mtext> <none/> </mmultiscripts> <mtext> - </mtext> <mmultiscripts> <mtext> x </mtext> <mtext> 1 </mtext> <none/> </mmultiscripts> <mtext> = n · λ </mtext> </mrow> </math>, Destructiva ???? <math xmlns="http://www.w3.org/1998/Math/MathML"> <mrow> <mmultiscripts> <mtext> x </mtext> <mtext> 2 </mtext> <none/> </mmultiscripts> <mtext> - </mtext> <mmultiscripts> <mtext> x </mtext> <mtext> 1 </mtext> <none/> </mmultiscripts> <mtext> = (2n+1) · λ/2 </mtext> </mrow> </math>, Teoría Ondulatoria (Huygens) Explica fenómenos como: Efecto Doppler, A Luz A súa velocidade é <math xmlns="http://www.w3.org/1998/Math/MathML"> <mrow> <mtext> v= </mtext> <msqrt> <mfrac> <mtext> 1 </mtext> <mrow> <mmultiscripts> <mtext> ε </mtext> <mtext> 0 </mtext> <none/> </mmultiscripts> <mtext> </mtext> <mmultiscripts> <mtext> μ </mtext> <mtext> 0 </mtext> <none/> </mmultiscripts> </mrow> </mfrac> </msqrt> <mtext> 3· </mtext> <mmultiscripts> <mtext> 10 </mtext> <none/> <mtext> 8 </mtext> </mmultiscripts> <mtext> m/s </mtext> </mrow> </math>, Teoría Ondulatoria (Huygens) Explica fenómenos como: Difracción, A Luz Dúas teorías Teoría Corpuscular (Newton), Refracción Explica fenómenos como: - Os espellismos -A reflexión total. Ángulo límite -A dispersión da luz, Teoría Corpuscular (Newton) Expliaca fenómenos como: Reflexión, Teoría Ondulatoria (Huygens) Expliaca fenómenos como: Refracción, Lei de Snell ???? <math xmlns="http://www.w3.org/1998/Math/MathML"> <mrow> <mmultiscripts> <mtext> n </mtext> <mtext> i </mtext> <none/> </mmultiscripts> <mtext> · sen </mtext> <mmultiscripts> <mtext> θ </mtext> <mtext> i </mtext> <none/> </mmultiscripts> <mtext> = </mtext> <mrow> <mmultiscripts> <mtext> n </mtext> <mtext> r </mtext> <none/> </mmultiscripts> <mtext> · sen </mtext> <mmultiscripts> <mtext> θ </mtext> <mtext> r </mtext> <none/> </mmultiscripts> </mrow> </mrow> </math>, Teoría Ondulatoria (Huygens) Explica fenómenos como: Interferencias (Exp. da dobre rendixa de Young), Refracción indice de refracción n=c/v Lei de Snell, Teoría Ondulatoria (Huygens) Expliaca fenómenos como: Reflexión