WARNING:
JavaScript is turned OFF. None of the links on this concept map will
work until it is reactivated.
If you need help turning JavaScript On, click here.
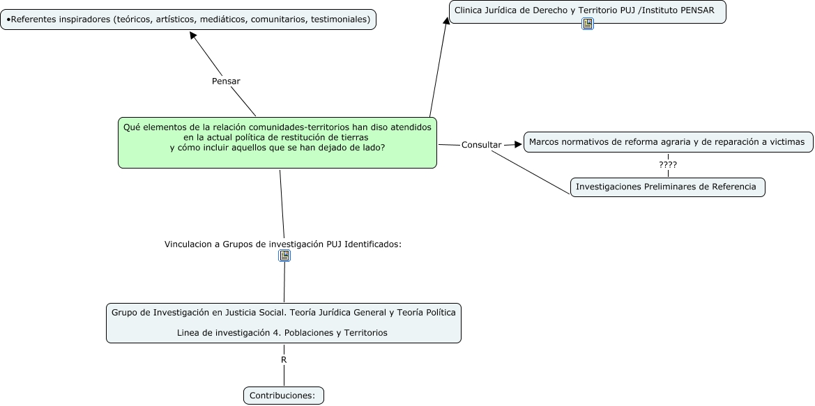
Este Cmap, tiene información relacionada con: mapa ejemplo 1, Qué elementos de la relación comunidades-territorios han diso atendidos en la actual política de restitución de tierras y cómo incluir aquellos que se han dejado de lado? Consultar Marcos normativos de reforma agraria y de reparación a victimas, Qué elementos de la relación comunidades-territorios han diso atendidos en la actual política de restitución de tierras y cómo incluir aquellos que se han dejado de lado? Vinculacion a Grupos de investigación PUJ Identificados: Grupo de Investigación en Justicia Social. Teoría Jurídica General y Teoría Política Linea de investigación 4. Poblaciones y Territorios, Marcos normativos de reforma agraria y de reparación a victimas ???? Investigaciones Preliminares de Referencia, Qué elementos de la relación comunidades-territorios han diso atendidos en la actual política de restitución de tierras y cómo incluir aquellos que se han dejado de lado? ???? Clinica Jurídica de Derecho y Territorio PUJ /Instituto PENSAR, Qué elementos de la relación comunidades-territorios han diso atendidos en la actual política de restitución de tierras y cómo incluir aquellos que se han dejado de lado? Consultar Investigaciones Preliminares de Referencia, Grupo de Investigación en Justicia Social. Teoría Jurídica General y Teoría Política Linea de investigación 4. Poblaciones y Territorios R Contribuciones:, Qué elementos de la relación comunidades-territorios han diso atendidos en la actual política de restitución de tierras y cómo incluir aquellos que se han dejado de lado? Pensar • Referentes inspiradores (teóricos, artísticos, mediáticos, comunitarios, testimoniales)