WARNING:
JavaScript is turned OFF. None of the links on this concept map will
work until it is reactivated.
If you need help turning JavaScript On, click here.
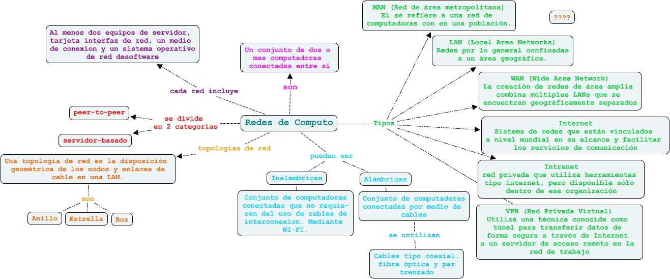
Este Cmap, tiene información relacionada con: Redes de Computo, Redes de Computo Tipos Intranet red privada que utiliza herramientas tipo Internet, pero disponible sólo dentro de esa organización, Alámbricas Conjunto de computadoras conectadas por medio de cables, Una topología de red es la disposición geométrica de los nodos y enlaces de cable en una LAN. son Bus, Conjunto de computadoras conectadas por medio de cables se untilizan Cables tipo coaxial. fibra óptica y par trenzado, Redes de Computo se divide en 2 categorias servidor-basado, Una topología de red es la disposición geométrica de los nodos y enlaces de cable en una LAN. son Estrella, Redes de Computo Tipos WAN (Wide Area Network) La creación de redes de área amplia combina múltiples LANs que se encuentran geográficamente separados, Una topología de red es la disposición geométrica de los nodos y enlaces de cable en una LAN. son Anillo, Redes de Computo se divide en 2 categorias peer-to-peer, Redes de Computo pueden ser Alámbricas, Inalambricas ???? Conjunto de computadoras conectadas que no requie- ren del uso de cables de interconexion. Mediante WI-FI., Redes de Computo topologías de red Una topología de red es la disposición geométrica de los nodos y enlaces de cable en una LAN., Redes de Computo Tipos LAN (Local Area Networks) Redes por lo general confinadas a un área geográfica., Redes de Computo Tipos VPN (Red Privada Virtual) Utiliza una técnica conocida como túnel para transferir datos de forma segura a través de Internet a un servidor de acceso remoto en la red de trabajo, Redes de Computo Tipos Internet Sistema de redes que están vinculados a nivel mundial en su alcance y facilitar los servicios de comunicación, Redes de Computo son Un conjunto de dos o mas computadoras conectadas entre sí, Redes de Computo cada red incluye Al menos dos equipos de servidor, tarjeta interfaz de red, un medio de conexion y un sistema operativo de red desoftware, Redes de Computo pueden ser Inalambricas, Redes de Computo Tipos MAN (Red de área metropolitana) El se refiere a una red de computadoras con en una población.