WARNING:
JavaScript is turned OFF. None of the links on this concept map will
work until it is reactivated.
If you need help turning JavaScript On, click here.
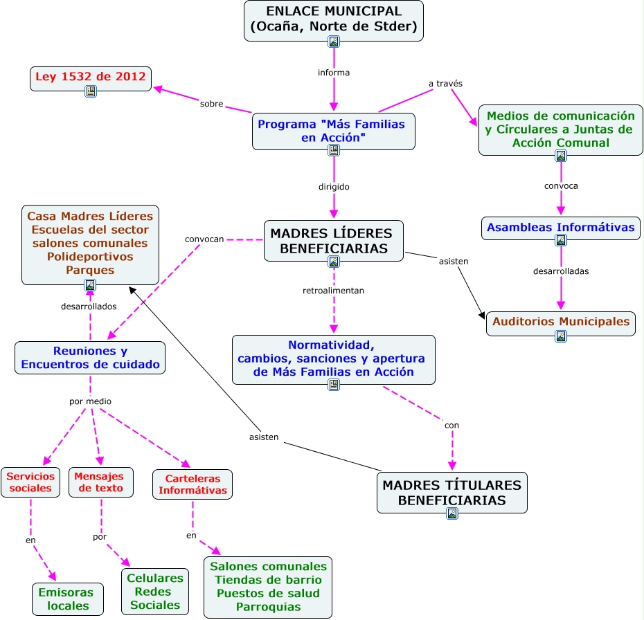
Este Cmap, tiene información relacionada con: Más familias en Acción, Reuniones y Encuentros de cuidado por medio Carteleras Informátivas, Programa "Más Familias en Acción" a través Medios de comunicación y Círculares a Juntas de Acción Comunal, Medios de comunicación y Círculares a Juntas de Acción Comunal convoca Asambleas Informátivas, ENLACE MUNICIPAL (Ocaña, Norte de Stder) informa Programa "Más Familias en Acción", Carteleras Informátivas en Salones comunales Tiendas de barrio Puestos de salud Parroquias, MADRES TÍTULARES BENEFICIARIAS asisten Casa Madres Líderes Escuelas del sector salones comunales Polideportivos Parques, MADRES LÍDERES BENEFICIARIAS convocan Reuniones y Encuentros de cuidado, Mensajes de texto por Celulares Redes Sociales, Reuniones y Encuentros de cuidado desarrollados Casa Madres Líderes Escuelas del sector salones comunales Polideportivos Parques, MADRES LÍDERES BENEFICIARIAS retroalimentan Normatividad, cambios, sanciones y apertura de Más Familias en Acción, Asambleas Informátivas desarrolladas Auditorios Municipales, Reuniones y Encuentros de cuidado por medio Servicios sociales, Programa "Más Familias en Acción" sobre Ley 1532 de 2012, MADRES LÍDERES BENEFICIARIAS asisten Auditorios Municipales, Programa "Más Familias en Acción" dirigido MADRES LÍDERES BENEFICIARIAS, Servicios sociales en Emisoras locales, Normatividad, cambios, sanciones y apertura de Más Familias en Acción con MADRES TÍTULARES BENEFICIARIAS, Reuniones y Encuentros de cuidado por medio Mensajes de texto