WARNING:
JavaScript is turned OFF. None of the links on this concept map will
work until it is reactivated.
If you need help turning JavaScript On, click here.
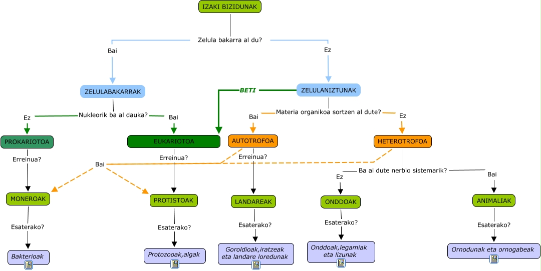
Este Cmap, tiene información relacionada con: Izaki bizidunak 2, IZAKI BIZIDUNAK Zelula bakarra al du? ZELULANIZTUNAK, AUTOTROFOA Bai PROTISTOAK, ZELULANIZTUNAK BETI EUKARIOTOA, LANDAREAK Esaterako? Goroldioak,iratzeak eta landare loredunak, HETEROTROFOA Ba al dute nerbio sistemarik? ONDDOAK, AUTOTROFOA Bai MONEROAK, HETEROTROFOA Ba al dute nerbio sistemarik? ANIMALIAK, MONEROAK Esaterako? Bakterioak, ANIMALIAK Esaterako? Ornodunak eta ornogabeak, PROTISTOAK Esaterako? Protozooak,algak, ZELULANIZTUNAK Materia organikoa sortzen al dute? AUTOTROFOA, ZELULANIZTUNAK Materia organikoa sortzen al dute? HETEROTROFOA, ONDDOAK Esaterako? Onddoak,legamiak eta lizunak, EUKARIOTOA Erreinua? PROTISTOAK, PROKARIOTOA Erreinua? MONEROAK, IZAKI BIZIDUNAK Zelula bakarra al du? ZELULABAKARRAK, HETEROTROFOA Bai MONEROAK, HETEROTROFOA Bai PROTISTOAK, AUTOTROFOA Erreinua? LANDAREAK