WARNING:
JavaScript is turned OFF. None of the links on this concept map will
work until it is reactivated.
If you need help turning JavaScript On, click here.
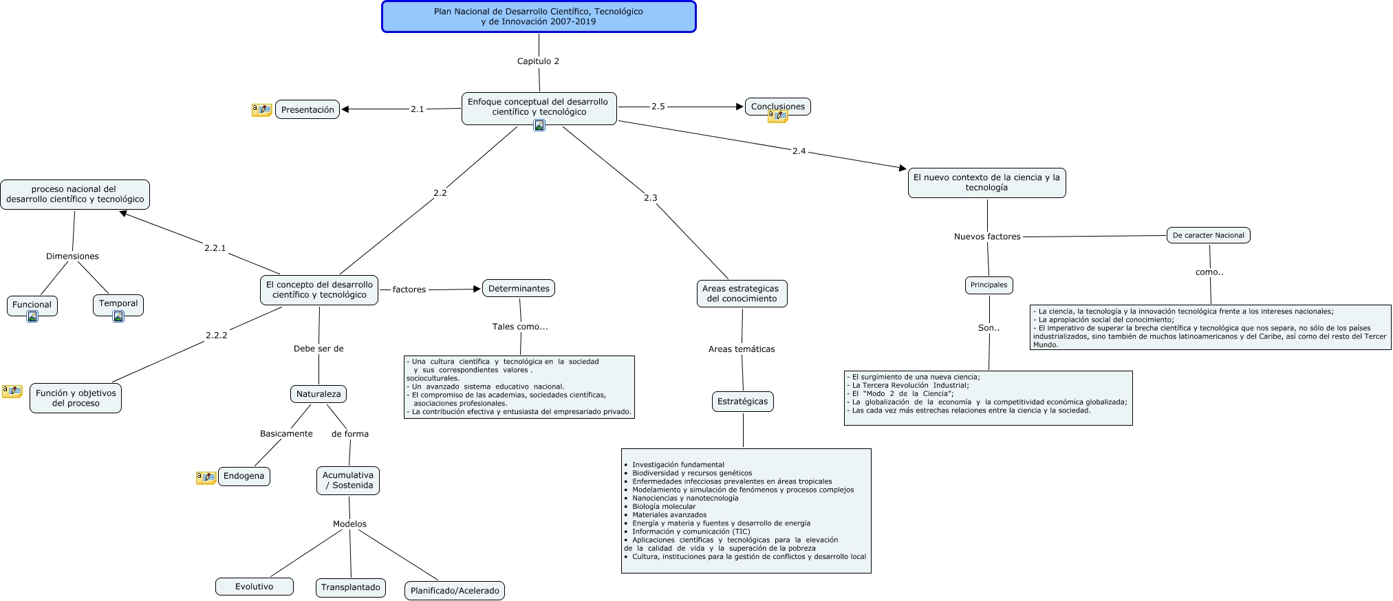
Este Cmap, tiene información relacionada con: Plan Nacional, Enfoque conceptual del desarrollo científico y tecnológico 2.2 El concepto del desarrollo científico y tecnológico, El nuevo contexto de la ciencia y la tecnología Nuevos factores Principales, Areas estrategicas del conocimiento Areas temáticas Estratégicas, Acumulativa / Sostenida Modelos Planificado/Acelerado, Enfoque conceptual del desarrollo científico y tecnológico 2.3 Areas estrategicas del conocimiento, Enfoque conceptual del desarrollo científico y tecnológico 2.4 El nuevo contexto de la ciencia y la tecnología, proceso nacional del desarrollo científico y tecnológico Dimensiones Temporal, Acumulativa / Sostenida Modelos Transplantado, Plan Nacional de Desarrollo Científico, Tecnológico y de Innovación 2007-2019 Capitulo 2 Enfoque conceptual del desarrollo científico y tecnológico, Naturaleza de forma Acumulativa / Sostenida, Principales Son.. - El surgimiento de una nueva ciencia; - La Tercera Revolución Industrial; - El “Modo 2 de la Ciencia”; - La globalización de la economía y la competitividad económica globalizada; - Las cada vez más estrechas relaciones entre la ciencia y la sociedad., Acumulativa / Sostenida Modelos Evolutivo, El nuevo contexto de la ciencia y la tecnología Nuevos factores De caracter Nacional, El concepto del desarrollo científico y tecnológico Debe ser de Naturaleza, El concepto del desarrollo científico y tecnológico factores Determinantes, Enfoque conceptual del desarrollo científico y tecnológico 2.5 Conclusiones, Enfoque conceptual del desarrollo científico y tecnológico 2.1 Presentación, Estratégicas Son • Investigación fundamental • Biodiversidad y recursos genéticos • Enfermedades infecciosas prevalentes en áreas tropicales • Modelamiento y simulación de fenómenos y procesos complejos • Nanociencias y nanotecnología • Biología molecular • Materiales avanzados • Energía y materia y fuentes y desarrollo de energía • Información y comunicación (TIC) • Aplicaciones científicas y tecnológicas para la elevación de la calidad de vida y la superación de la pobreza • Cultura, instituciones para la gestión de conflictos y desarrollo local, proceso nacional del desarrollo científico y tecnológico Dimensiones Funcional, El concepto del desarrollo científico y tecnológico 2.2.2 Función y objetivos del proceso