WARNING:
JavaScript is turned OFF. None of the links on this concept map will
work until it is reactivated.
If you need help turning JavaScript On, click here.
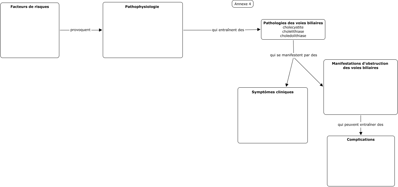
Cette carte de concepts créée avec IHMC CmapTools traite de: schéma 2, Pathologies des voies biliaires cholecystite cholelithiase choledolithiase qui se manifestent par des Symptômes cliniques, Facteurs de risques provoquent Pathophysiologie, Pathophysiologie qui entraînent des Pathologies des voies biliaires cholecystite cholelithiase choledolithiase, Pathologies des voies biliaires cholecystite cholelithiase choledolithiase qui se manifestent par des Manifestations d'obstruction des voies biliaires, Manifestations d'obstruction des voies biliaires qui peuvent entraîner des Complications