WARNING:
JavaScript is turned OFF. None of the links on this concept map will
work until it is reactivated.
If you need help turning JavaScript On, click here.
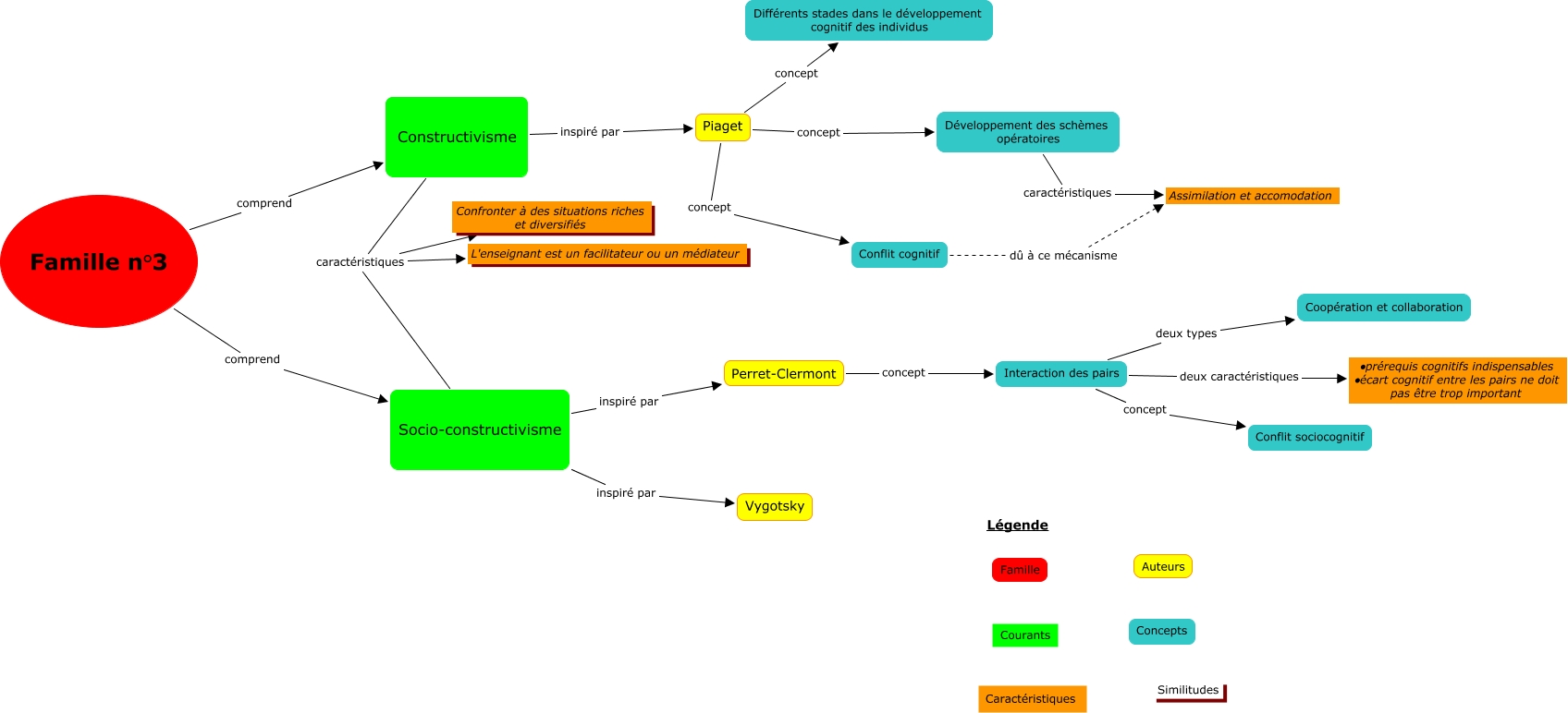
Cette carte de concepts créée avec IHMC CmapTools traite de: famille 3, Piaget concept Conflit cognitif, Constructivisme caractéristiques Confronter à des situations riches et diversifiés, Constructivisme caractéristiques L'enseignant est un facilitateur ou un médiateur, Piaget concept Différents stades dans le développement cognitif des individus, Socio-constructivisme inspiré par Perret-Clermont, Interaction des pairs concept Conflit sociocognitif, Socio-constructivisme caractéristiques Confronter à des situations riches et diversifiés, Développement des schèmes opératoires caractéristiques Assimilation et accomodation, Famille n°3 comprend Socio-constructivisme, Interaction des pairs deux types Coopération et collaboration, Perret-Clermont concept Interaction des pairs, Socio-constructivisme inspiré par Vygotsky, Conflit cognitif dû à ce mécanisme Assimilation et accomodation, Socio-constructivisme caractéristiques L'enseignant est un facilitateur ou un médiateur, Famille n°3 comprend Constructivisme, Interaction des pairs deux caractéristiques ∙prérequis cognitifs indispensables ∙écart cognitif entre les pairs ne doit pas être trop important, Piaget concept Développement des schèmes opératoires, Constructivisme inspiré par Piaget