WARNING:
JavaScript is turned OFF. None of the links on this concept map will
work until it is reactivated.
If you need help turning JavaScript On, click here.
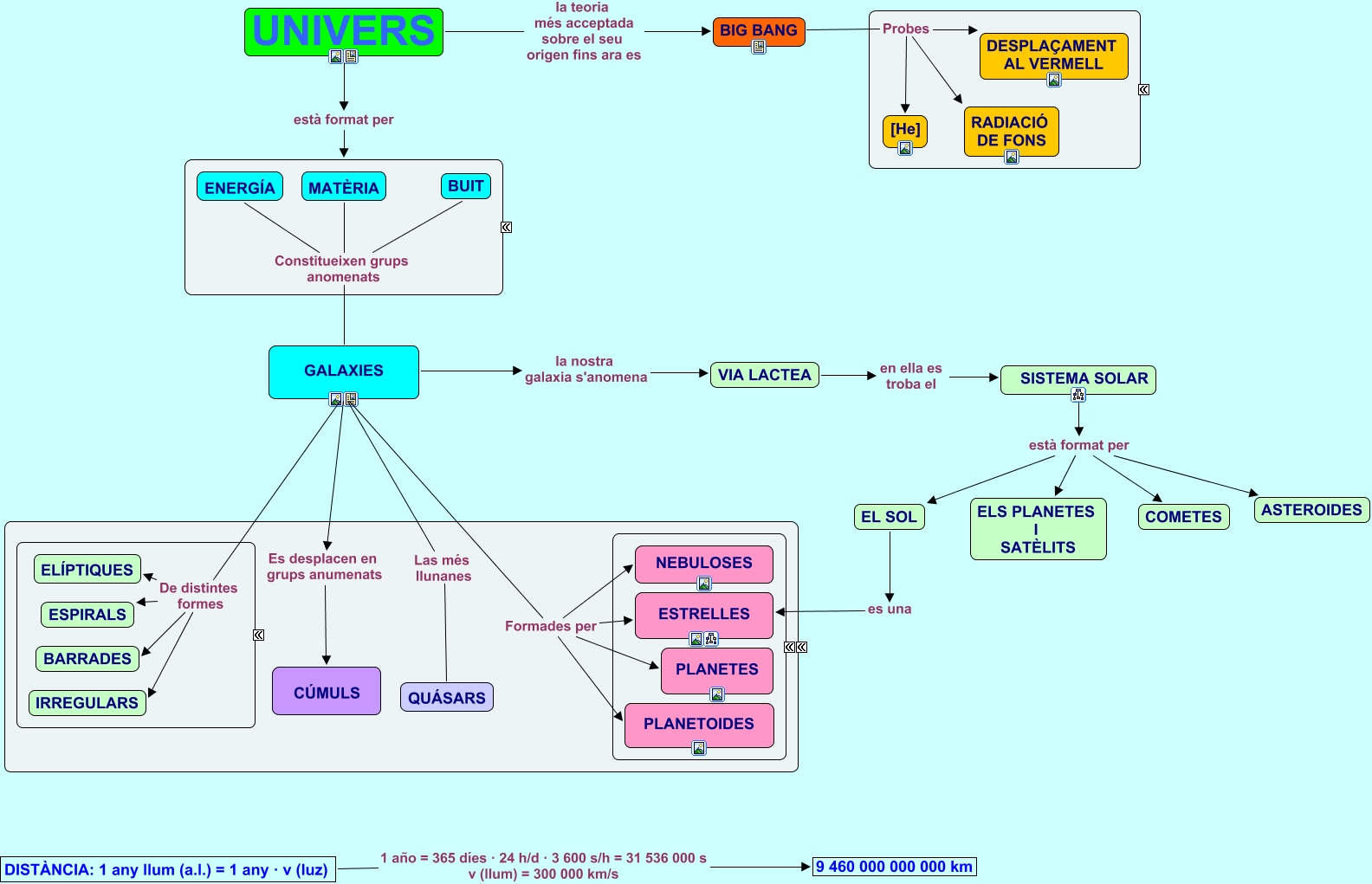
Este Cmap, tiene información relacionada con: L'UNIVERS 1r ESO, GALAXIES Es desplacen en grups anumenats CÚMULS, MATÈRIA Constitueixen grups anomenats GALAXIES, SISTEMA SOLAR està format per ELS PLANETES I SATÈLITS, BUIT Constitueixen grups anomenats GALAXIES, EL SOL es una ESTRELLES, GALAXIES Formades per NEBULOSES, VIA LACTEA en ella es troba el SISTEMA SOLAR, GALAXIES De distintes formes ELÍPTIQUES, GALAXIES la nostra galaxia s'anomena VIA LACTEA, GALAXIES Las més llunanes QUÁSARS, GALAXIES De distintes formes IRREGULARS, GALAXIES De distintes formes ESPIRALS, UNIVERS està format per TOTA LA MATÈRIA I L'ENERGIA, GALAXIES De distintes formes BARRADES, DISTÀNCIA: 1 any llum (a.l.) = 1 any · v (luz) 1 año = 365 díes · 24 h/d · 3 600 s/h = 31 536 000 s v (llum) = 300 000 km/s 9 460 000 000 000 km, GALAXIES Formades per ESTRELLES, SISTEMA SOLAR està format per ASTEROIDES, ENERGÍA Constitueixen grups anomenats GALAXIES, SISTEMA SOLAR està format per COMETES, SISTEMA SOLAR està format per EL SOL