WARNING:
JavaScript is turned OFF. None of the links on this concept map will
work until it is reactivated.
If you need help turning JavaScript On, click here.
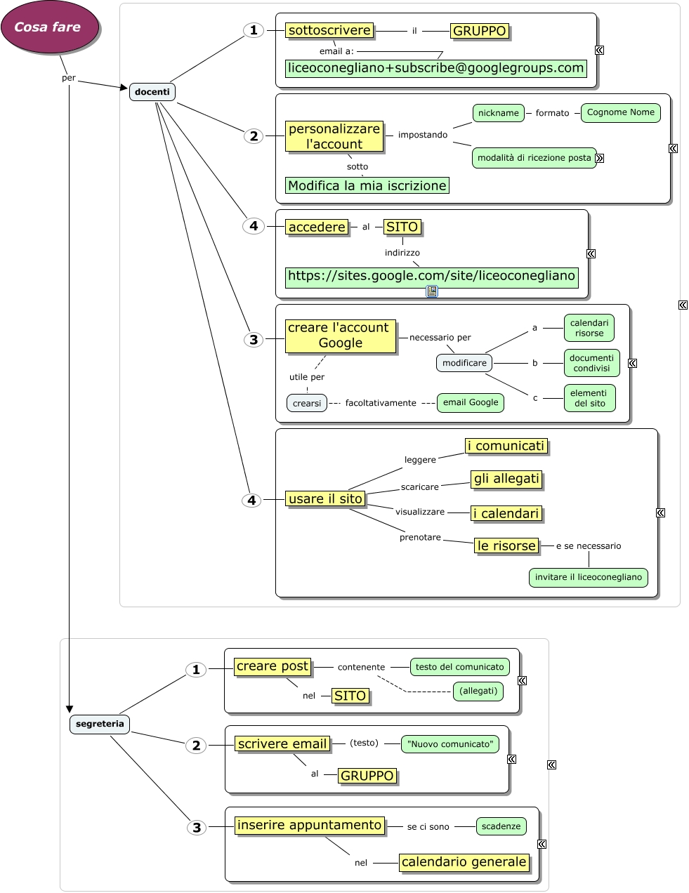
Questa Cmap, creata con IHMC CmapTools, contiene informazioni relative a: Cosa fare, modalità ricezione posta Nessuna email (da evitare: non si avrà notizia delle comunicazioni) Sommario giornaliero Digest giornaliero Email, sottoscrivere email a: liceoconegliano+subscribe@googlegroups.com, le risorse e se necessario invitare il liceoconegliano, crearsi facoltativamente email Google, usare il sito scaricare gli allegati, usare il sito prenotare le risorse, Cosa fare per docenti, creare post contenente (allegati), inserire appuntamento nel calendario generale, creare post contenente testo del comunicato, creare l'account Google necessario per modificare, scrivere email al GRUPPO, segreteria 2 scrivere email, sottoscrivere il GRUPPO, usare il sito leggere i comunicati, modificare a calendari risorse, segreteria 3 inserire appuntamento, inserire appuntamento se ci sono scadenze, Cosa fare per segreteria, docenti 1 sottoscrivere