WARNING:
JavaScript is turned OFF. None of the links on this concept map will
work until it is reactivated.
If you need help turning JavaScript On, click here.
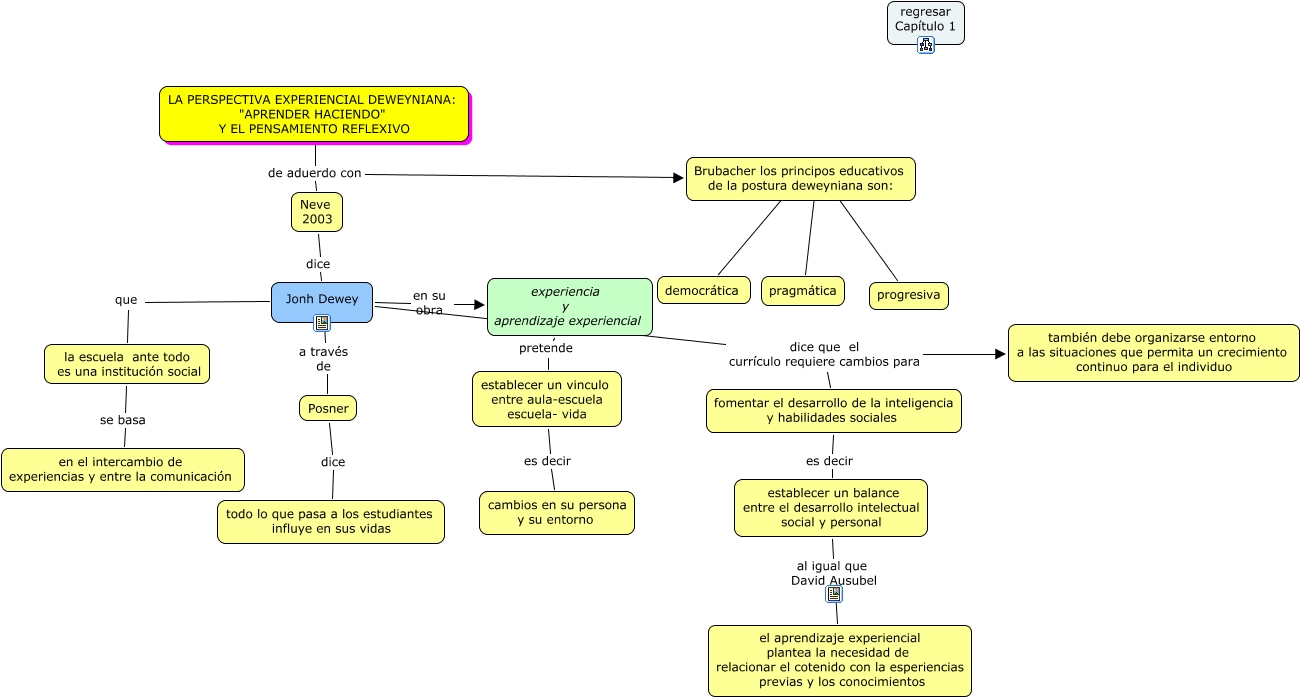
Este Cmap, tiene información relacionada con: CAP 1.1, establecer un vinculo entre aula-escuela escuela- vida es decir cambios en su persona y su entorno, Brubacher los principos educativos de la postura deweyniana son: ???? progresiva, Jonh Dewey dice que el currículo requiere cambios para también debe organizarse entorno a las situaciones que permita un crecimiento continuo para el individuo, Brubacher los principos educativos de la postura deweyniana son: educación democrtica democrática, Posner dice todo lo que pasa a los estudiantes influye en sus vidas, Jonh Dewey en su obra experiencia y aprendizaje experiencial, LA PERSPECTIVA EXPERIENCIAL DEWEYNIANA: "APRENDER HACIENDO" Y EL PENSAMIENTO REFLEXIVO de aduerdo con Neve 2003, experiencia y aprendizaje experiencial pretende establecer un vinculo entre aula-escuela escuela- vida, LA PERSPECTIVA EXPERIENCIAL DEWEYNIANA: "APRENDER HACIENDO" Y EL PENSAMIENTO REFLEXIVO de aduerdo con Brubacher los principos educativos de la postura deweyniana son:, la escuela ante todo es una institución social se basa en el intercambio de experiencias y entre la comunicación, Jonh Dewey a través de Posner, Brubacher los principos educativos de la postura deweyniana son: ???? pragmática, fomentar el desarrollo de la inteligencia y habilidades sociales es decir establecer un balance entre el desarrollo intelectual social y personal, establecer un balance entre el desarrollo intelectual social y personal al igual que David Ausubel el aprendizaje experiencial plantea la necesidad de relacionar el cotenido con la esperiencias previas y los conocimientos, Jonh Dewey dice que el currículo requiere cambios para fomentar el desarrollo de la inteligencia y habilidades sociales, Jonh Dewey que la escuela ante todo es una institución social, Neve 2003 dice Jonh Dewey