WARNING:
JavaScript is turned OFF. None of the links on this concept map will
work until it is reactivated.
If you need help turning JavaScript On, click here.
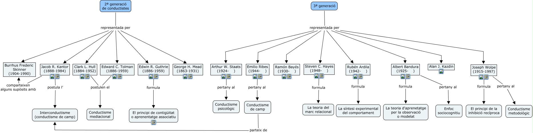
Este Cmap, tiene información relacionada con: conductisme, 3ª generació representada per Arthur W. Staats (1924- ), 3ª generació representada per Alan J. Kazdin, Conductisme de camp parteix de Interconductisme (conductisme de camp), 3ª generació representada per Emilio Ribes (1944- ), 3ª generació representada per Albert Bandura (1925- ), Albert Bandura (1925- ) pertany al Enfoc sociocognitiu, Rubén Ardila (1942- ) formula La síntesi experimental del comportament, Joseph Wolpe (1915-1997) formula El principi de la inhibició recíproca, Joseph Wolpe (1915-1997) pertany al Conductisme metodològic, 2ª generació de conductistes representada per Clark L. Hull (1884-1952), Jacob R. Kantor (1888-1984) postula l' Interconductisme (conductisme de camp), Arthur W. Staats (1924- ) pertany al Conductisme psicològic, Edward C. Tolman (1886-1959) postulen el Conductisme mediacional, Clark L. Hull (1884-1952) postulen el Conductisme mediacional, 2ª generació de conductistes representada per Edward C. Tolman (1886-1959), 2ª generació de conductistes representada per Burrhus Frederic Skinner (1904-1990), 3ª generació representada per Joseph Wolpe (1915-1997), 2ª generació de conductistes representada per Edwin R. Guthrie (1886-1959), 3ª generació representada per Steven C. Hayes (1948- ), 3ª generació representada per Rubén Ardila (1942- )