WARNING:
JavaScript is turned OFF. None of the links on this concept map will
work until it is reactivated.
If you need help turning JavaScript On, click here.
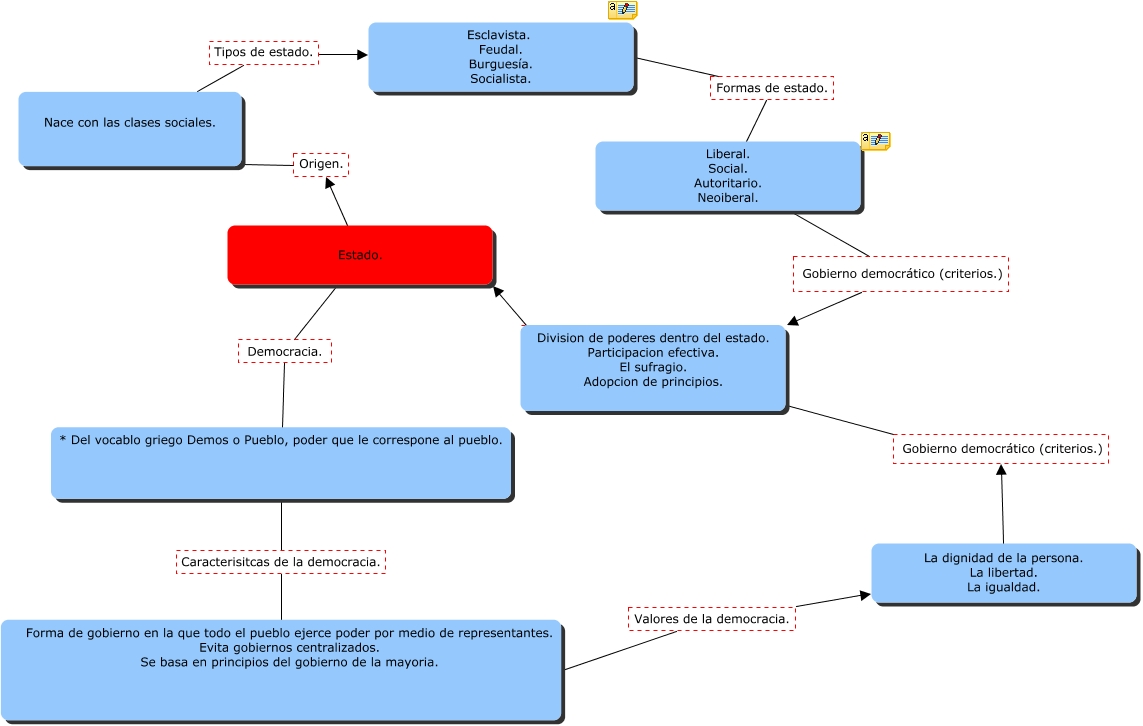
Este Cmap, tiene información relacionada con: MAPA CONCEPTUAL, Division de poderes dentro del estado. Participacion efectiva. El sufragio. Adopcion de principios. ???? Estado., Estado. Democracia. * Del vocablo griego Demos o Pueblo, poder que le correspone al pueblo., Nace con las clases sociales. Tipos de estado. Esclavista. Feudal. Burguesía. Socialista., Forma de gobierno en la que todo el pueblo ejerce poder por medio de representantes. Evita gobiernos centralizados. Se basa en principios del gobierno de la mayoria. Valores de la democracia. La dignidad de la persona. La libertad. La igualdad., Liberal. Social. Autoritario. Neoiberal. Gobierno democrático (criterios.) Division de poderes dentro del estado. Participacion efectiva. El sufragio. Adopcion de principios.