WARNING:
JavaScript is turned OFF. None of the links on this concept map will
work until it is reactivated.
If you need help turning JavaScript On, click here.
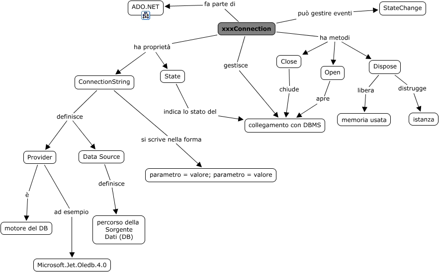
Questa Cmap, creata con IHMC CmapTools, contiene informazioni relative a: xxxConnection, ConnectionString si scrive nella forma parametro = valore; parametro = valore, Provider ad esempio Microsoft.Jet.Oledb.4.0, xxxConnection ha proprietà ConnectionString, xxxConnection ha metodi Close, Open apre collegamento con DBMS, State indica lo stato del collegamento con DBMS, Data Source definisce percorso della Sorgente Dati (DB), ConnectionString definisce Data Source, Dispose libera memoria usata, xxxConnection ha metodi Dispose, xxxConnection fa parte di ADO.NET, ConnectionString definisce Provider, Close chiude collegamento con DBMS, xxxConnection ha metodi Open, Dispose distrugge istanza, xxxConnection ha proprietà State, xxxConnection gestisce collegamento con DBMS, xxxConnection può gestire eventi StateChange, Provider è motore del DB