WARNING:
JavaScript is turned OFF. None of the links on this concept map will
work until it is reactivated.
If you need help turning JavaScript On, click here.
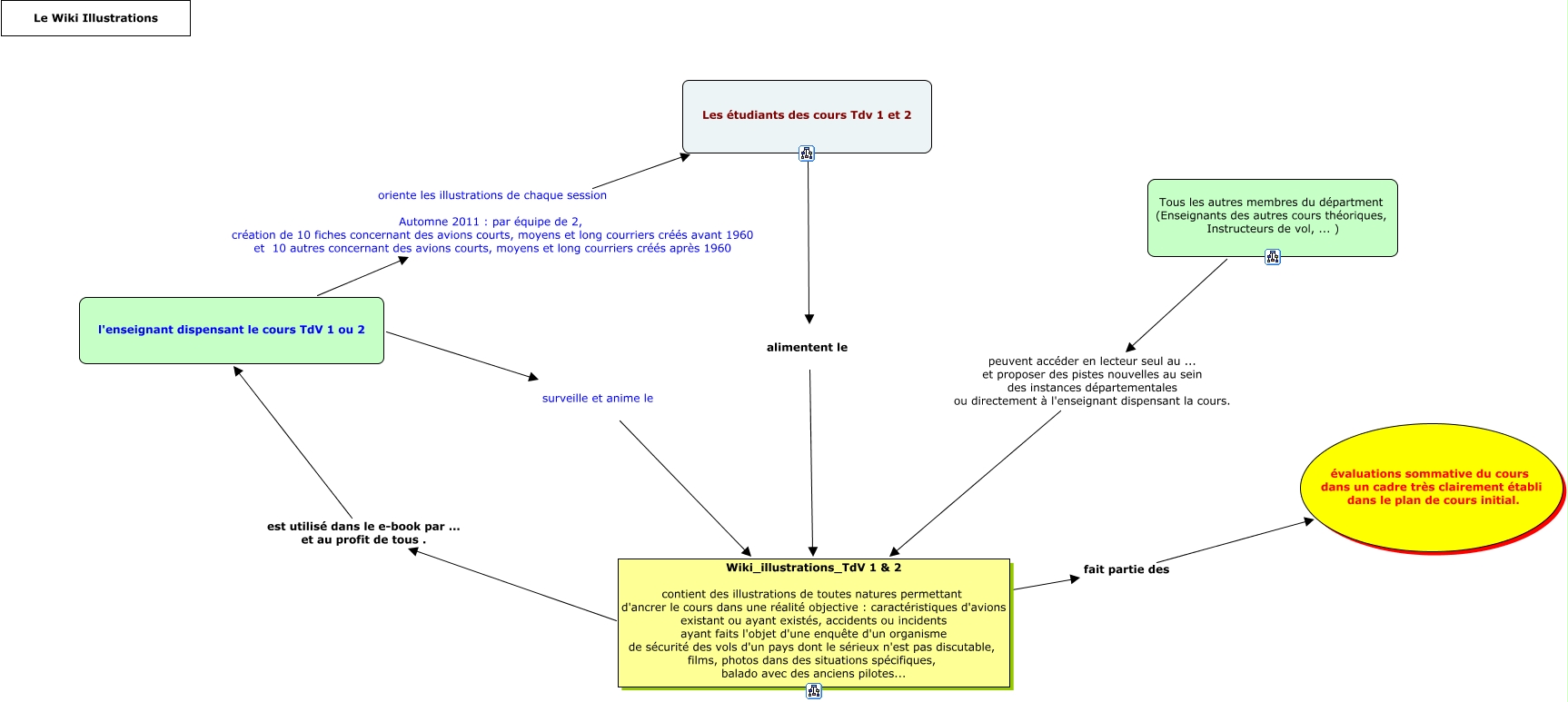
Cette carte de concepts créée avec IHMC CmapTools traite de: Le Wiki illustrations, Les étudiants des cours Tdv 1 et 2 alimentent le Wiki_illustrations_TdV 1 & 2 contient des illustrations de toutes natures permettant d'ancrer le cours dans une réalité objective : caractéristiques d'avions existant ou ayant existés, accidents ou incidents ayant faits l'objet d'une enquête d'un organisme de sécurité des vols d'un pays dont le sérieux n'est pas discutable, films, photos dans des situations spécifiques, balado avec des anciens pilotes..., Wiki_illustrations_TdV 1 & 2 contient des illustrations de toutes natures permettant d'ancrer le cours dans une réalité objective : caractéristiques d'avions existant ou ayant existés, accidents ou incidents ayant faits l'objet d'une enquête d'un organisme de sécurité des vols d'un pays dont le sérieux n'est pas discutable, films, photos dans des situations spécifiques, balado avec des anciens pilotes... est utilisé dans le e-book par ... et au profit de tous . l'enseignant dispensant le cours TdV 1 ou 2, l'enseignant dispensant le cours TdV 1 ou 2 oriente les illustrations de chaque session Automne 2011 : par équipe de 2, création de 10 fiches concernant des avions courts, moyens et long courriers créés avant 1960 et 10 autres concernant des avions courts, moyens et long courriers créés après 1960 Les étudiants des cours Tdv 1 et 2, Tous les autres membres du départment (Enseignants des autres cours théoriques, Instructeurs de vol, ... ) peuvent accéder en lecteur seul au ... et proposer des pistes nouvelles au sein des instances départementales ou directement à l'enseignant dispensant la cours. Wiki_illustrations_TdV 1 & 2 contient des illustrations de toutes natures permettant d'ancrer le cours dans une réalité objective : caractéristiques d'avions existant ou ayant existés, accidents ou incidents ayant faits l'objet d'une enquête d'un organisme de sécurité des vols d'un pays dont le sérieux n'est pas discutable, films, photos dans des situations spécifiques, balado avec des anciens pilotes..., l'enseignant dispensant le cours TdV 1 ou 2 surveille et anime le Wiki_illustrations_TdV 1 & 2 contient des illustrations de toutes natures permettant d'ancrer le cours dans une réalité objective : caractéristiques d'avions existant ou ayant existés, accidents ou incidents ayant faits l'objet d'une enquête d'un organisme de sécurité des vols d'un pays dont le sérieux n'est pas discutable, films, photos dans des situations spécifiques, balado avec des anciens pilotes..., Wiki_illustrations_TdV 1 & 2 contient des illustrations de toutes natures permettant d'ancrer le cours dans une réalité objective : caractéristiques d'avions existant ou ayant existés, accidents ou incidents ayant faits l'objet d'une enquête d'un organisme de sécurité des vols d'un pays dont le sérieux n'est pas discutable, films, photos dans des situations spécifiques, balado avec des anciens pilotes... fait partie des évaluations sommative du cours dans un cadre très clairement établi dans le plan de cours initial.