WARNING:
JavaScript is turned OFF. None of the links on this concept map will
work until it is reactivated.
If you need help turning JavaScript On, click here.
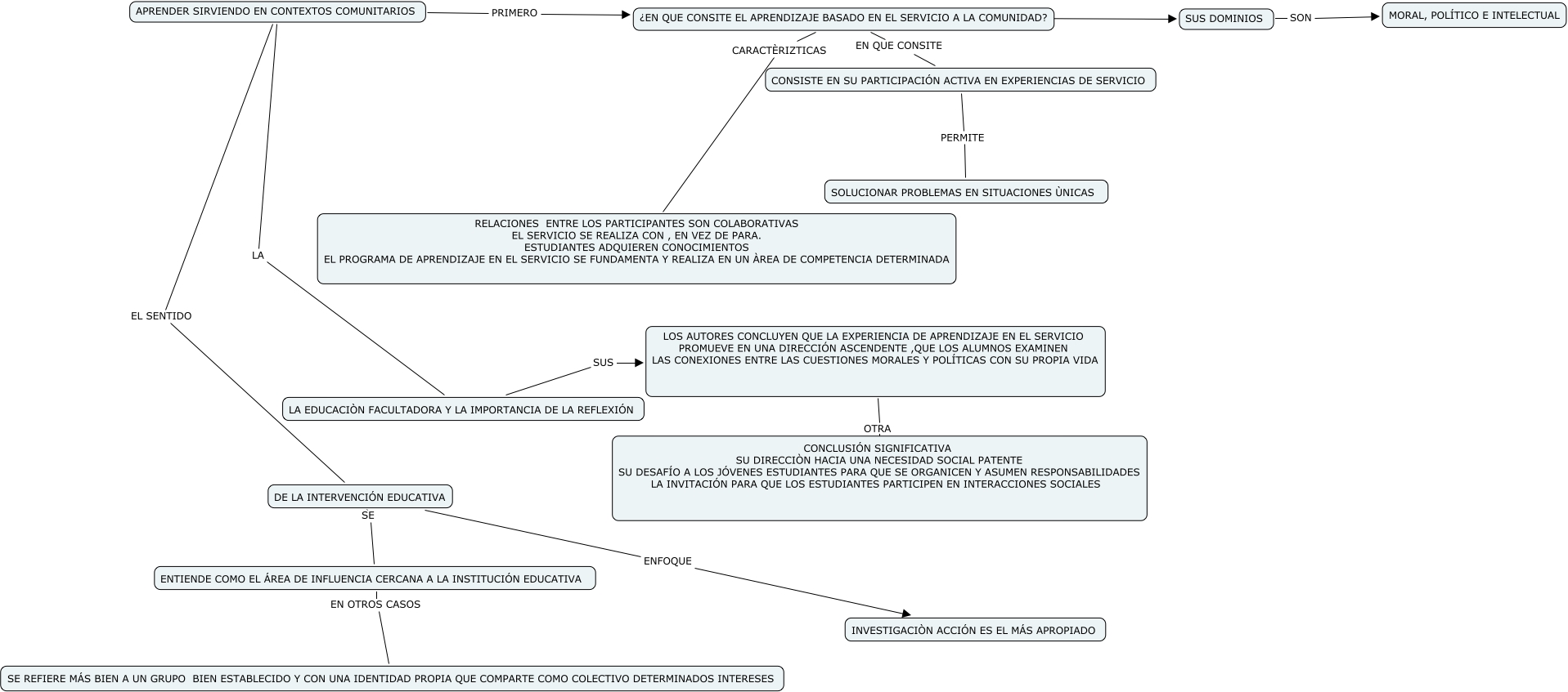
Este Cmap, tiene información relacionada con: CAPÍTULO 4, DE LA INTERVENCIÓN EDUCATIVA SE ENTIENDE COMO EL ÁREA DE INFLUENCIA CERCANA A LA INSTITUCIÓN EDUCATIVA, APRENDER SIRVIENDO EN CONTEXTOS COMUNITARIOS PRIMERO ¿EN QUE CONSITE EL APRENDIZAJE BASADO EN EL SERVICIO A LA COMUNIDAD?, APRENDER SIRVIENDO EN CONTEXTOS COMUNITARIOS LA LA EDUCACIÒN FACULTADORA Y LA IMPORTANCIA DE LA REFLEXIÓN, ¿EN QUE CONSITE EL APRENDIZAJE BASADO EN EL SERVICIO A LA COMUNIDAD? CARACTÈRIZTICAS RELACIONES ENTRE LOS PARTICIPANTES SON COLABORATIVAS EL SERVICIO SE REALIZA CON , EN VEZ DE PARA. ESTUDIANTES ADQUIEREN CONOCIMIENTOS EL PROGRAMA DE APRENDIZAJE EN EL SERVICIO SE FUNDAMENTA Y REALIZA EN UN ÀREA DE COMPETENCIA DETERMINADA, SUS DOMINIOS SON MORAL, POLÍTICO E INTELECTUAL, ENTIENDE COMO EL ÁREA DE INFLUENCIA CERCANA A LA INSTITUCIÓN EDUCATIVA EN OTROS CASOS SE REFIERE MÁS BIEN A UN GRUPO BIEN ESTABLECIDO Y CON UNA IDENTIDAD PROPIA QUE COMPARTE COMO COLECTIVO DETERMINADOS INTERESES, LOS AUTORES CONCLUYEN QUE LA EXPERIENCIA DE APRENDIZAJE EN EL SERVICIO PROMUEVE EN UNA DIRECCIÓN ASCENDENTE ,QUE LOS ALUMNOS EXAMINEN LAS CONEXIONES ENTRE LAS CUESTIONES MORALES Y POLÍTICAS CON SU PROPIA VIDA OTRA CONCLUSIÓN SIGNIFICATIVA SU DIRECCIÒN HACIA UNA NECESIDAD SOCIAL PATENTE SU DESAFÍO A LOS JÓVENES ESTUDIANTES PARA QUE SE ORGANICEN Y ASUMEN RESPONSABILIDADES LA INVITACIÓN PARA QUE LOS ESTUDIANTES PARTICIPEN EN INTERACCIONES SOCIALES, APRENDER SIRVIENDO EN CONTEXTOS COMUNITARIOS EL SENTIDO DE LA INTERVENCIÓN EDUCATIVA, ¿EN QUE CONSITE EL APRENDIZAJE BASADO EN EL SERVICIO A LA COMUNIDAD? EN QUE CONSITE CONSISTE EN SU PARTICIPACIÓN ACTIVA EN EXPERIENCIAS DE SERVICIO, DE LA INTERVENCIÓN EDUCATIVA ENFOQUE INVESTIGACIÒN ACCIÓN ES EL MÁS APROPIADO, CONSISTE EN SU PARTICIPACIÓN ACTIVA EN EXPERIENCIAS DE SERVICIO PERMITE SOLUCIONAR PROBLEMAS EN SITUACIONES ÙNICAS, LA EDUCACIÒN FACULTADORA Y LA IMPORTANCIA DE LA REFLEXIÓN SUS LOS AUTORES CONCLUYEN QUE LA EXPERIENCIA DE APRENDIZAJE EN EL SERVICIO PROMUEVE EN UNA DIRECCIÓN ASCENDENTE ,QUE LOS ALUMNOS EXAMINEN LAS CONEXIONES ENTRE LAS CUESTIONES MORALES Y POLÍTICAS CON SU PROPIA VIDA, ¿EN QUE CONSITE EL APRENDIZAJE BASADO EN EL SERVICIO A LA COMUNIDAD? ???? SUS DOMINIOS