WARNING:
JavaScript is turned OFF. None of the links on this concept map will
work until it is reactivated.
If you need help turning JavaScript On, click here.
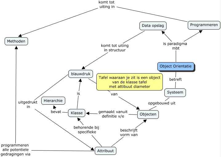
Deze Concept Map heeft informatie gerelateerd aan: Object Orientatie, Attribuut beschrijft vorm van Objecten, Attribuut programmeren alle potentiele gedragingen via Methoden, Klasse is blauwdruk, Systeem opgebouwd uit Objecten, Attribuut behorende bij specifieke Klasse, blauwdruk van Objecten, Data opslag komt tot uiting in structuur blauwdruk, Klasse bevat Hierarchie, blauwdruk uitgedrukt in Attribuut, Object Orientatie is paradigma mbt Data opslag, Object Orientatie is paradigma mbt Programmeren, Objecten gemaakt vanuit definitie v/e Klasse, Object Orientatie betreft Systeem, Programmeren komt tot uiting in Methoden