WARNING:
JavaScript is turned OFF. None of the links on this concept map will
work until it is reactivated.
If you need help turning JavaScript On, click here.
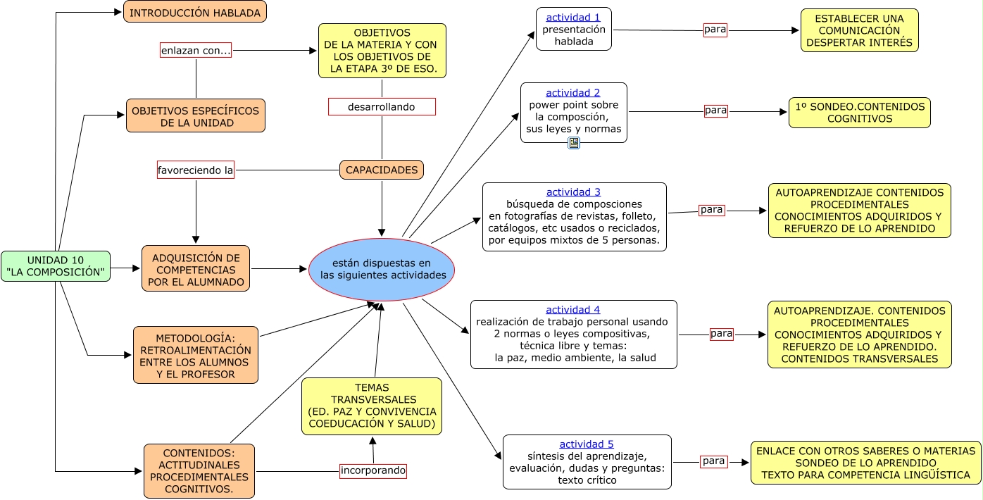
Este Cmap, tiene información relacionada con: unidad 10, OBJETIVOS DE LA MATERIA Y CON LOS OBJETIVOS DE LA ETAPA 3º DE ESO. desarrollando CAPACIDADES, TEMAS TRANSVERSALES (ED. PAZ Y CONVIVENCIA COEDUCACIÓN Y SALUD) están dispuestas en las siguientes actividades actividad 2 power point sobre la composción, sus leyes y normas, METODOLOGÍA: RETROALIMENTACIÓN ENTRE LOS ALUMNOS Y EL PROFESOR están dispuestas en las siguientes actividades actividad 1 presentación hablada, METODOLOGÍA: RETROALIMENTACIÓN ENTRE LOS ALUMNOS Y EL PROFESOR están dispuestas en las siguientes actividades actividad 4 realización de trabajo personal usando 2 normas o leyes compositivas, técnica libre y temas: la paz, medio ambiente, la salud, CONTENIDOS: ACTITUDINALES PROCEDIMENTALES COGNITIVOS. están dispuestas en las siguientes actividades actividad 3 búsqueda de composciones en fotografías de revistas, folleto, catálogos, etc usados o reciclados, por equipos mixtos de 5 personas., ADQUISICIÓN DE COMPETENCIAS POR EL ALUMNADO están dispuestas en las siguientes actividades actividad 5 síntesis del aprendizaje, evaluación, dudas y preguntas: texto crítico, UNIDAD 10 "LA COMPOSICIÓN" ???? OBJETIVOS ESPECÍFICOS DE LA UNIDAD, ADQUISICIÓN DE COMPETENCIAS POR EL ALUMNADO están dispuestas en las siguientes actividades actividad 4 realización de trabajo personal usando 2 normas o leyes compositivas, técnica libre y temas: la paz, medio ambiente, la salud, METODOLOGÍA: RETROALIMENTACIÓN ENTRE LOS ALUMNOS Y EL PROFESOR están dispuestas en las siguientes actividades actividad 3 búsqueda de composciones en fotografías de revistas, folleto, catálogos, etc usados o reciclados, por equipos mixtos de 5 personas., actividad 1 presentación hablada para ESTABLECER UNA COMUNICACIÓN DESPERTAR INTERÉS, ADQUISICIÓN DE COMPETENCIAS POR EL ALUMNADO están dispuestas en las siguientes actividades actividad 1 presentación hablada, CAPACIDADES están dispuestas en las siguientes actividades actividad 1 presentación hablada, METODOLOGÍA: RETROALIMENTACIÓN ENTRE LOS ALUMNOS Y EL PROFESOR están dispuestas en las siguientes actividades actividad 5 síntesis del aprendizaje, evaluación, dudas y preguntas: texto crítico, UNIDAD 10 "LA COMPOSICIÓN" ???? METODOLOGÍA: RETROALIMENTACIÓN ENTRE LOS ALUMNOS Y EL PROFESOR, METODOLOGÍA: RETROALIMENTACIÓN ENTRE LOS ALUMNOS Y EL PROFESOR están dispuestas en las siguientes actividades actividad 2 power point sobre la composción, sus leyes y normas, CAPACIDADES están dispuestas en las siguientes actividades actividad 3 búsqueda de composciones en fotografías de revistas, folleto, catálogos, etc usados o reciclados, por equipos mixtos de 5 personas., TEMAS TRANSVERSALES (ED. PAZ Y CONVIVENCIA COEDUCACIÓN Y SALUD) están dispuestas en las siguientes actividades actividad 4 realización de trabajo personal usando 2 normas o leyes compositivas, técnica libre y temas: la paz, medio ambiente, la salud, CAPACIDADES favoreciendo la ADQUISICIÓN DE COMPETENCIAS POR EL ALUMNADO, actividad 5 síntesis del aprendizaje, evaluación, dudas y preguntas: texto crítico para ENLACE CON OTROS SABERES O MATERIAS SONDEO DE LO APRENDIDO TEXTO PARA COMPETENCIA LINGÜÍSTICA, CONTENIDOS: ACTITUDINALES PROCEDIMENTALES COGNITIVOS. incorporando TEMAS TRANSVERSALES (ED. PAZ Y CONVIVENCIA COEDUCACIÓN Y SALUD)