WARNING:
JavaScript is turned OFF. None of the links on this concept map will
work until it is reactivated.
If you need help turning JavaScript On, click here.
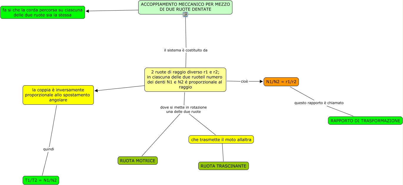
Questa Cmap, creata con IHMC CmapTools, contiene informazioni relative a: accoppiamento meccanico, 2 ruote di raggio diverso r1 e r2; in ciascuna delle due ruoteil numero dei denti N1 e N2 é proporzionale al raggio ???? la coppia è inversamente proporzionale allo spostamento angolare, ACCOPPIAMENTO MECCANICO PER MEZZO DI DUE RUOTE DENTATE fa si che la corda percorsa su ciascuna delle due ruote sia la stessa, 2 ruote di raggio diverso r1 e r2; in ciascuna delle due ruoteil numero dei denti N1 e N2 é proporzionale al raggio dove si mette in rotazione una delle due ruote che trasmette il moto allaltra, ACCOPPIAMENTO MECCANICO PER MEZZO DI DUE RUOTE DENTATE il sistema è costituito da 2 ruote di raggio diverso r1 e r2; in ciascuna delle due ruoteil numero dei denti N1 e N2 é proporzionale al raggio, la coppia è inversamente proporzionale allo spostamento angolare quindi T1/T2 = N1/N2, che trasmette il moto allaltra ???? RUOTA TRASCINANTE, N1/N2 = r1/r2 questo rapporto è chiamato RAPPORTO DI TRASFORMAZIONE, 2 ruote di raggio diverso r1 e r2; in ciascuna delle due ruoteil numero dei denti N1 e N2 é proporzionale al raggio dove si mette in rotazione una delle due ruote RUOTA MOTRICE, 2 ruote di raggio diverso r1 e r2; in ciascuna delle due ruoteil numero dei denti N1 e N2 é proporzionale al raggio cioè N1/N2 = r1/r2