WARNING:
JavaScript is turned OFF. None of the links on this concept map will
work until it is reactivated.
If you need help turning JavaScript On, click here.
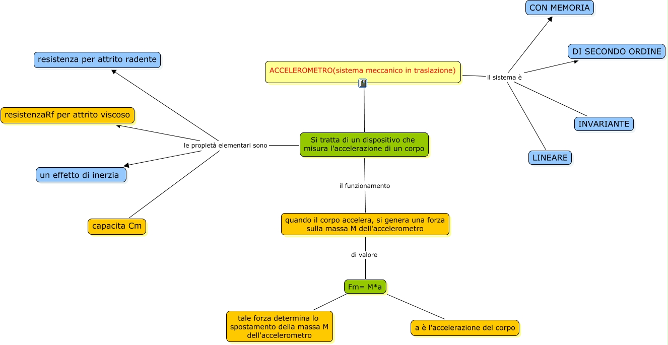
Questa Cmap, creata con IHMC CmapTools, contiene informazioni relative a: Accelerometro, quando il corpo accelera, si genera una forza sulla massa M dell'accelerometro di valore Fm= M*a, ACCELEROMETRO(sistema meccanico in traslazione) il sistema è LINEARE, ACCELEROMETRO(sistema meccanico in traslazione) Si tratta di un dispositivo che misura l'accelerazione di un corpo, Fm= M*a tale forza determina lo spostamento della massa M dell'accelerometro, Si tratta di un dispositivo che misura l'accelerazione di un corpo le propietà elementari sono resistenza per attrito radente, ACCELEROMETRO(sistema meccanico in traslazione) il sistema è CON MEMORIA, Si tratta di un dispositivo che misura l'accelerazione di un corpo le propietà elementari sono capacita Cm, Fm= M*a a è l'accelerazione del corpo, Si tratta di un dispositivo che misura l'accelerazione di un corpo il funzionamento quando il corpo accelera, si genera una forza sulla massa M dell'accelerometro, Si tratta di un dispositivo che misura l'accelerazione di un corpo le propietà elementari sono un effetto di inerzia, ACCELEROMETRO(sistema meccanico in traslazione) il sistema è DI SECONDO ORDINE, ACCELEROMETRO(sistema meccanico in traslazione) il sistema è INVARIANTE, Si tratta di un dispositivo che misura l'accelerazione di un corpo le propietà elementari sono resistenzaRf per attrito viscoso