WARNING:
JavaScript is turned OFF. None of the links on this concept map will
work until it is reactivated.
If you need help turning JavaScript On, click here.
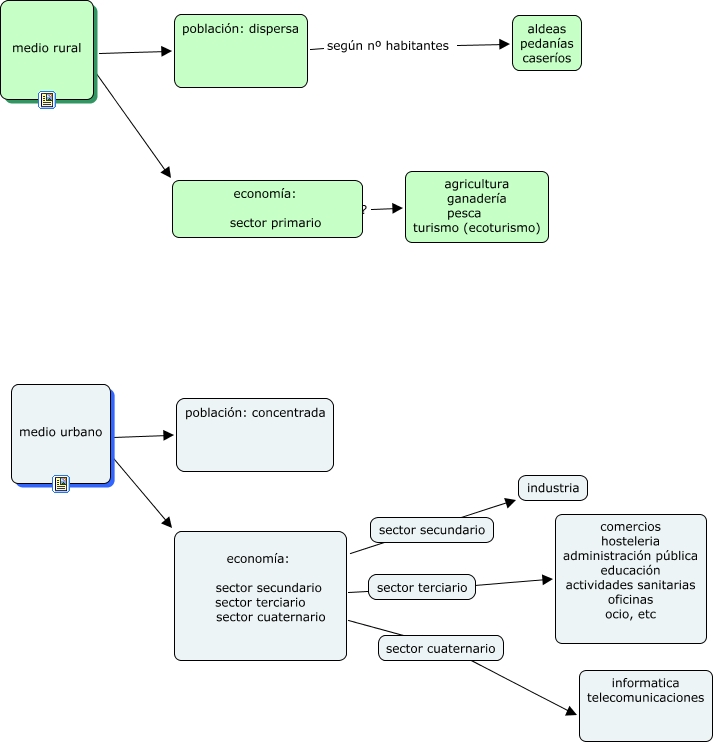
Este Cmap, tiene información relacionada con: caracteristicas basicas rural urbano, economía: sector secundario sector terciario sector cuaternario ???? informatica telecomunicaciones, economía: sector secundario sector terciario sector cuaternario ???? industria, economía: sector primario ???? agricultura ganadería pesca turismo (ecoturismo), medio rural ???? economía: sector primario, economía: sector secundario sector terciario sector cuaternario ???? comercios hosteleria administración pública educación actividades sanitarias oficinas ocio, etc, población: dispersa según nº habitantes aldeas pedanías caseríos, medio urbano ???? economía: sector secundario sector terciario sector cuaternario, medio rural ???? población: dispersa, medio urbano ???? población: concentrada