WARNING:
JavaScript is turned OFF. None of the links on this concept map will
work until it is reactivated.
If you need help turning JavaScript On, click here.
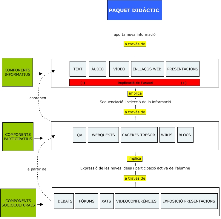
Aquest mapa conceptual conté informació relacionada amb: Multimedia en los procesos de enseñanza-aprendizaje.cmap, ???? ????, ???? COMPONENTS INFORMATIUS, ???? COMPONENTS SOCIOCULTURALS, Sequenciació i selecció de la informació, Expressió de les noves idees i participació activa de l'alumne, ????, a partir de, ???? ???? COMPONENTS PARTICIPATIUS, ????, PAQUET DIDÀCTIC aporta nova informació