WARNING:
JavaScript is turned OFF. None of the links on this concept map will
work until it is reactivated.
If you need help turning JavaScript On, click here.
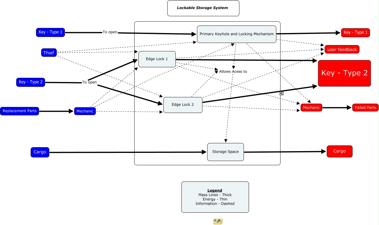
This Concept Map, created with IHMC CmapTools, has information related to: PAS-Lockable Storage System.cmap, Primary Keyhole and Locking Mechanism Allows Acess to Storage Space, Edge Lock 2 Key - Type 2, Key - Type 2 To open Edge Lock 2, Edge Lock 2 Mechanic, Edge Lock 2 user feedback, Edge Lock 1 Mechanic, Edge Lock 1 Allows Acess to Storage Space, Key - Type 1 To open Primary Keyhole and Locking Mechanism, Edge Lock 2 Allows Acess to Storage Space, Thief Edge Lock 2, Primary Keyhole and Locking Mechanism user feedback, Key - Type 2 To open Edge Lock 1, Cargo Storage Space, Mechanic Primary Keyhole and Locking Mechanism, Mechanic Failed Parts, Edge Lock 1 Key - Type 2, Mechanic Edge Lock 1, Storage Space Cargo, Edge Lock 1 user feedback, Primary Keyhole and Locking Mechanism Mechanic