WARNING:
JavaScript is turned OFF. None of the links on this concept map will
work until it is reactivated.
If you need help turning JavaScript On, click here.
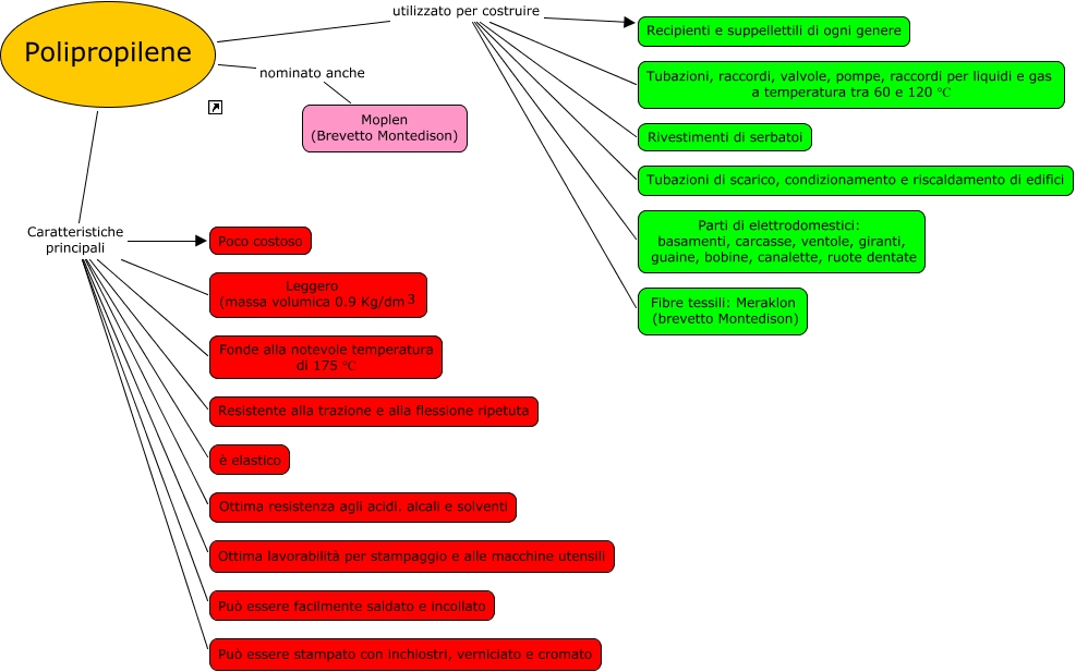
Questa Cmap, creata con IHMC CmapTools, contiene informazioni relative a: Polipropilene, Polipropilene Caratteristiche principali <math xmlns="http://www.w3.org/1998/Math/MathML"> <mrow> <mtext> Leggero
(massa volumica 0.9 Kg/dm </mtext> <mmultiscripts> <mtext> 3 </mtext> <none/> <mtext> </mtext> </mmultiscripts> </mrow> </math>, Polipropilene utilizzato per costruire Tubazioni di scarico, condizionamento e riscaldamento di edifici, Polipropilene utilizzato per costruire Recipienti e suppellettili di ogni genere, Polipropilene Caratteristiche principali è elastico, Polipropilene Caratteristiche principali Può essere facilmente saldato e incollato, Polipropilene Caratteristiche principali Resistente alla trazione e alla flessione ripetuta, Polipropilene Caratteristiche principali Poco costoso, Polipropilene nominato anche Moplen (Brevetto Montedison), Polipropilene Caratteristiche principali Ottima lavorabilità per stampaggio e alle macchine utensili, Polipropilene Caratteristiche principali Può essere stampato con inchiostri, verniciato e cromato, Polipropilene Caratteristiche principali Ottima resistenza agli acidi. alcali e solventi, Polipropilene utilizzato per costruire Tubazioni, raccordi, valvole, pompe, raccordi per liquidi e gas a temperatura tra 60 e 120 °C, Polipropilene utilizzato per costruire Fibre tessili: Meraklon (brevetto Montedison), Polipropilene utilizzato per costruire Parti di elettrodomestici: basamenti, carcasse, ventole, giranti, guaine, bobine, canalette, ruote dentate, Polipropilene Caratteristiche principali Fonde alla notevole temperatura di 175 °C, Polipropilene utilizzato per costruire Rivestimenti di serbatoi