WARNING:
JavaScript is turned OFF. None of the links on this concept map will
work until it is reactivated.
If you need help turning JavaScript On, click here.
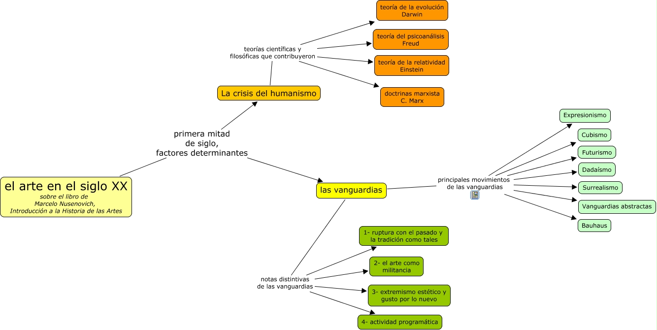
Este Cmap, tiene información relacionada con: La música en el siglo XX (introducción), La crisis del humanismo teorías científicas y filosóficas que contribuyeron teoría de la evolución Darwin, La crisis del humanismo teorías científicas y filosóficas que contribuyeron teoría del psicoanálisis Freud, las vanguardias notas distintivas de las vanguardias 4- actividad programática, las vanguardias principales movimientos de las vanguardias Surrealismo, el arte en el siglo XX sobre el libro de Marcelo Nusenovich, Introducción a la Historia de las Artes primera mitad de siglo, factores determinantes La crisis del humanismo, las vanguardias notas distintivas de las vanguardias 2- el arte como militancia, las vanguardias principales movimientos de las vanguardias Cubismo, las vanguardias principales movimientos de las vanguardias Futurismo, La crisis del humanismo teorías científicas y filosóficas que contribuyeron doctrinas marxista C. Marx, las vanguardias notas distintivas de las vanguardias 3- extremismo estético y gusto por lo nuevo, La crisis del humanismo teorías científicas y filosóficas que contribuyeron teoría de la relatividad Einstein, las vanguardias principales movimientos de las vanguardias Bauhaus, el arte en el siglo XX sobre el libro de Marcelo Nusenovich, Introducción a la Historia de las Artes primera mitad de siglo, factores determinantes las vanguardias, las vanguardias principales movimientos de las vanguardias Expresionismo, las vanguardias principales movimientos de las vanguardias Dadaísmo, las vanguardias notas distintivas de las vanguardias 1- ruptura con el pasado y la tradición como tales, las vanguardias principales movimientos de las vanguardias Vanguardias abstractas