WARNING:
JavaScript is turned OFF. None of the links on this concept map will
work until it is reactivated.
If you need help turning JavaScript On, click here.
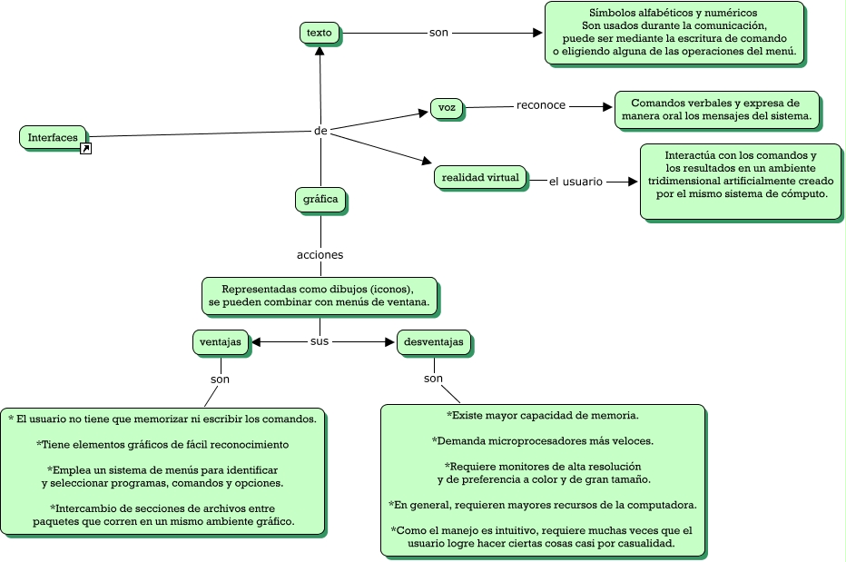
Este Cmap, tiene información relacionada con: Interfaces, Interfaces de realidad virtual, Interfaces de gráfica, desventajas son *Existe mayor capacidad de memoria. *Demanda microprocesadores más veloces. *Requiere monitores de alta resolución y de preferencia a color y de gran tamaño. *En general, requieren mayores recursos de la computadora. *Como el manejo es intuitivo, requiere muchas veces que el usuario logre hacer ciertas cosas casi por casualidad., ventajas son * El usuario no tiene que memorizar ni escribir los comandos. *Tiene elementos gráficos de fácil reconocimiento *Emplea un sistema de menús para identificar y seleccionar programas, comandos y opciones. *Intercambio de secciones de archivos entre paquetes que corren en un mismo ambiente gráfico., gráfica acciones Representadas como dibujos (iconos), se pueden combinar con menús de ventana., texto son Símbolos alfabéticos y numéricos Son usados durante la comunicación, puede ser mediante la escritura de comando o eligiendo alguna de las operaciones del menú., Interfaces de voz, realidad virtual el usuario Interactúa con los comandos y los resultados en un ambiente tridimensional artificialmente creado por el mismo sistema de cómputo., Interfaces de texto, voz reconoce Comandos verbales y expresa de manera oral los mensajes del sistema., Representadas como dibujos (iconos), se pueden combinar con menús de ventana. sus desventajas, Representadas como dibujos (iconos), se pueden combinar con menús de ventana. sus ventajas