WARNING:
JavaScript is turned OFF. None of the links on this concept map will
work until it is reactivated.
If you need help turning JavaScript On, click here.
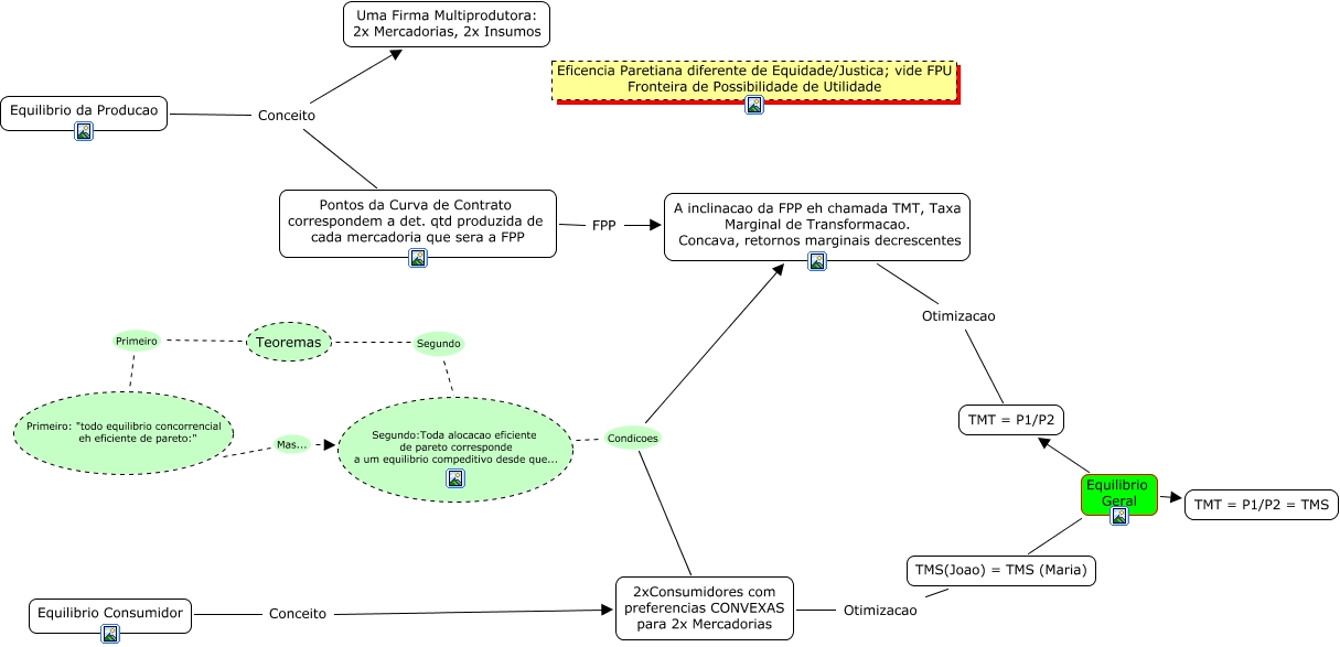
This Concept Map, created with IHMC CmapTools, has information related to: Equilibrio Geral, Equilibrio da Producao Conceito Uma Firma Multiprodutora: 2x Mercadorias, 2x Insumos, Teoremas Primeiro Primeiro: "todo equilibrio concorrencial eh eficiente de pareto:", 2xConsumidores com preferencias CONVEXAS para 2x Mercadorias Condicoes A inclinacao da FPP eh chamada TMT, Taxa Marginal de Transformacao. Concava, retornos marginais decrescentes, TMS(Joao) = TMS (Maria) Equilibrio Geral TMT = P1/P2, Segundo:Toda alocacao eficiente de pareto corresponde a um equilibrio compeditivo desde que... Condicoes A inclinacao da FPP eh chamada TMT, Taxa Marginal de Transformacao. Concava, retornos marginais decrescentes, Pontos da Curva de Contrato correspondem a det. qtd produzida de cada mercadoria que sera a FPP FPP A inclinacao da FPP eh chamada TMT, Taxa Marginal de Transformacao. Concava, retornos marginais decrescentes, Equilibrio da Producao Conceito Pontos da Curva de Contrato correspondem a det. qtd produzida de cada mercadoria que sera a FPP, Equilibrio Consumidor Conceito 2xConsumidores com preferencias CONVEXAS para 2x Mercadorias, TMS(Joao) = TMS (Maria) Equilibrio Geral TMT = P1/P2 = TMS, A inclinacao da FPP eh chamada TMT, Taxa Marginal de Transformacao. Concava, retornos marginais decrescentes Otimizacao TMT = P1/P2, Primeiro: "todo equilibrio concorrencial eh eficiente de pareto:" Mas... Segundo:Toda alocacao eficiente de pareto corresponde a um equilibrio compeditivo desde que..., Teoremas Segundo Segundo:Toda alocacao eficiente de pareto corresponde a um equilibrio compeditivo desde que...