WARNING:
JavaScript is turned OFF. None of the links on this concept map will
work until it is reactivated.
If you need help turning JavaScript On, click here.
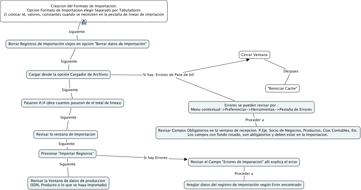
Este Cmap, tiene información relacionada con: Importaciones_Adempiere, Errores se pueden revisar por : Menu contextual->Preferencias->Herramientas->Pestaña de Errores Proceder a Revisar Campos Obligatorios en la ventana de recepcion. P.Eje. Socio de Negocios, Productos, Ctas Contables, Etc. Los campos con fondo rosado, son abligatorios y deben estar en la importacion., Revisar el Campo "Errores de Imporacion" alli explica el error Proceder a Areglar datos del registro de importación según Error encontrado, Cargar desde la opción Cargador de Archivos Siguiente Pasaron #/# (dice cuantos pasaron de el total de lineas), Cargar desde la opción Cargador de Archivos Si hay Errores de Pase de Inf. Errores se pueden revisar por : Menu contextual->Preferencias->Herramientas->Pestaña de Errores, Pasaron #/# (dice cuantos pasaron de el total de lineas) Siguiente Revisar la ventana de Importacion, Borrar Registros de Importación viejos en opcion "Borrar datos de Importación" Siguiente Cargar desde la opción Cargador de Archivos, Cargar desde la opción Cargador de Archivos Si hay Errores de Pase de Inf. Cerrar Ventana, Cerrar Ventana Despues "Reiniciar Cache", Presionar "Importar Registros" Si hay Errores Revisar el Campo "Errores de Imporacion" alli explica el error, Presionar "Importar Registros" Siguiente Revisar la Ventana de datos de produccion (SDN, Producto o lo que se haya importado), Creacion del Formato de Importacion: Opcion Formato de Importacion elegir Separado por Tabuladores 2) colocar Id, valores, constantes cuando se necesiten en la pestaña de lineas de imprtación siguiente Borrar Registros de Importación viejos en opcion "Borrar datos de Importación", Revisar la ventana de Importacion Siguiente Presionar "Importar Registros"