Warning:
JavaScript is turned OFF. None of the links on this page will work until it is reactivated.
If you need help turning JavaScript On, click here.
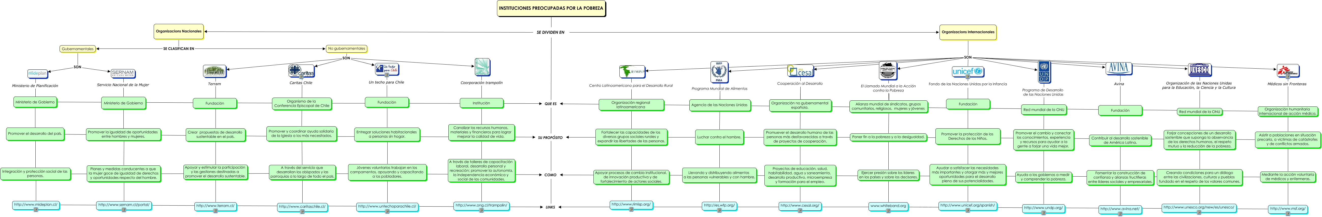
Este Cmap, tiene información relacionada con: instituciones OPP, Institución ???? Canalizar los recursos humanos, materiales y financieros para lograr mejorar la calidad de vida., Promover y coordinar ayuda solidaria de la Iglesia a los más necesitados. A través del servicio que desarrollan los obispados y las parroquias a lo largo de todo el país. http://www.caritaschile.cl/, Promover el desarrollo del país. ???? Integración y protección social de las personas., INSTITUCIONES PREOCUPADAS POR LA POBREZA SE DIVIDEN EN QUE ES, Ministerio de Gobierno ???? Promover la igualdad de oportunidades entre hombres y mujeres., Luchar contra el hambre. Llevando y distribuyendo alimentos a las personas vulnerables y con hambre. http://es.wfp.org/, Promover la protección de los Derechos de los Niños. ???? Ayudar a satisfacer las necesidades más importantes y otorgar más y mejores oportunidades para el desarrollo pleno de sus potencialidades., Organizacions Internacionales SON, Fundación ???? Entregar soluciones habitacionales a personas sin hogar., Integración y protección social de las personas. ???? COMO, Organizacions Nacionales SE CLASIFICAN EN Gubernamentales, Entregar soluciones habitacionales a personas sin hogar. ???? Jóvenes voluntarios trabajan en los campamentos, apoyando y capacitando a los pobladores., Organización humanitaria internacional de acción médica. QUE ES, Ministerio de Gobierno ???? QUE ES, ???? Fundación, Canalizar los recursos humanos, materiales y financieros para lograr mejorar la calidad de vida. A través de talleres de capacitación laboral, desarrollo personal y recreación; promover la autonomía, la independencia económica y social de las comunidades. http://www.ong.cl/trampolin/, http://www.msf.org/ ???? LINKS, ???? Ministerio de Gobierno, Organización no gubernamental española. Cooperación al Desarrollo Promuever el desarrollo humano de las personas más desfavorecidas a través de proyectos de cooperación., ???? Red mundial de la ONU