Warning:
JavaScript is turned OFF. None of the links on this page will work until it is reactivated.
If you need help turning JavaScript On, click here.
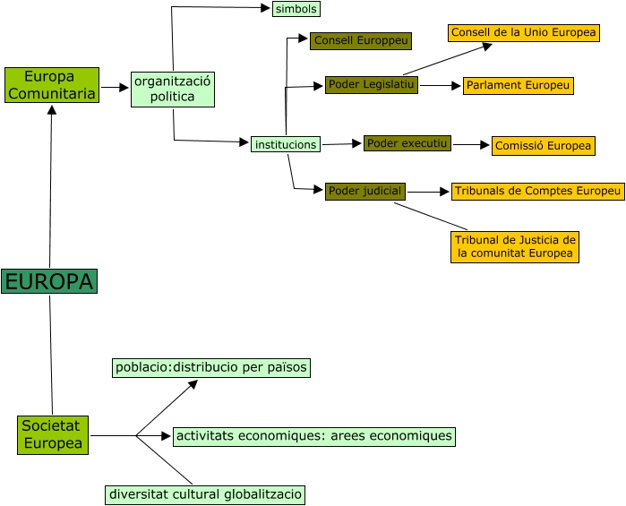
Este Cmap, tiene información relacionada con: c6irenecm7europa, Societat Europea poblacio:distribucio per països, Poder Legislatiu Parlament Europeu, institucions Poder Legislatiu, Poder judicial Tribunal de Justicia de la comunitat Europea, Poder Legislatiu Consell de la Unio Europea, Poder judicial Tribunals de Comptes Europeu, Societat Europea activitats economiques: arees economiques, organització politica simbols, institucions Consell Europpeu, Societat Europea diversitat cultural globalitzacio, Poder executiu Comissió Europea, institucions Poder judicial, EUROPA Europa Comunitaria, institucions Poder executiu, organització politica institucions, EUROPA Societat Europea, Europa Comunitaria organització politica