Warning:
JavaScript is turned OFF. None of the links on this page will work until it is reactivated.
If you need help turning JavaScript On, click here.
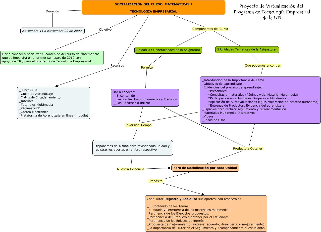
Este Cmap, tiene información relacionada con: Socialización del Curso de Matematicas, Dar a conocer: __El contenido __Las Reglas Juego: Examenes y Trabajos __Los Recursos a utilizar Producto a Obtener Foro de Socialización por cada Unidad, Disponemos de 4 diás para revisar cada unidad y registrar los aportes en el foro respectivo Nuestra Evidencia Foro de Socialización por cada Unidad, 5 Unidades Tematicas de la Asignatura Qué podemos encontrar _Introducción de la Importancia de Tema _Objetivos del aprendizaje _Evidencias del proceso de aprendizaje: *Presabares. *Consultas a materiales (Páginas web, Material Multimedia) *Participación en actividades Grupales e Idividuales *Aplicación de Autoevaluaciones (Quiz, Valoración de proceso autonomo) *Entregas de Productos: Evidencia del aprendizaje. _Espacios para realizar seguimiento y retroalimentación _Materiales Multimedia Interactivos. _Videos _Casos de Usos, SOCIALIZACIÓN DEL CURSO: MATEMATICAS I TECNOLOGIA EMPRESARIAL Componentes del Curso 5 Unidades Tematicas de la Asignatura, Dar a conocer: __El contenido __Las Reglas Juego: Examenes y Trabajos __Los Recursos a utilizar Inversión Tiempo Disponemos de 4 diás para revisar cada unidad y registrar los aportes en el foro respectivo, SOCIALIZACIÓN DEL CURSO: MATEMATICAS I TECNOLOGIA EMPRESARIAL Recursos _ Libro Guia _Guión de Aprendizaje _Matriz de Encadenamiento _Internet _Tutoriales Multimedia _Páginas WEB _Correo Electronico _Plataforma de Aprendizaje en línea (moodle), Foro de Socialización por cada Unidad Propósito Cada Tutor Registra y Socializa sus aportes, con respecto a: _El Contenido de los Temas _El Estado y Permitencia de los materiales multimedia. _Pertinencia de los Ejercicios propuestos. _Pertinenecia del Producto a obtener por el estudiante. _Pertinencia de los Enlaces de interés. _Propuesta de mejoramiento (expresar acuerdo, desacuerdo o mejoramiento) _La importancia del Tutor en el Seguimiento y Acompañamiento al estudiante., Unidad 0 : Generalidades de la Asignatura Permite Dar a conocer: __El contenido __Las Reglas Juego: Examenes y Trabajos __Los Recursos a utilizar, _Introducción de la Importancia de Tema _Objetivos del aprendizaje _Evidencias del proceso de aprendizaje: *Presabares. *Consultas a materiales (Páginas web, Material Multimedia) *Participación en actividades Grupales e Idividuales *Aplicación de Autoevaluaciones (Quiz, Valoración de proceso autonomo) *Entregas de Productos: Evidencia del aprendizaje. _Espacios para realizar seguimiento y retroalimentación _Materiales Multimedia Interactivos. _Videos _Casos de Usos Producto a Obtener Foro de Socialización por cada Unidad, SOCIALIZACIÓN DEL CURSO: MATEMATICAS I TECNOLOGIA EMPRESARIAL Duración Noviembre 11 a Noviembre 20 de 2009, SOCIALIZACIÓN DEL CURSO: MATEMATICAS I TECNOLOGIA EMPRESARIAL Componentes del Curso Unidad 0 : Generalidades de la Asignatura, _Introducción de la Importancia de Tema _Objetivos del aprendizaje _Evidencias del proceso de aprendizaje: *Presabares. *Consultas a materiales (Páginas web, Material Multimedia) *Participación en actividades Grupales e Idividuales *Aplicación de Autoevaluaciones (Quiz, Valoración de proceso autonomo) *Entregas de Productos: Evidencia del aprendizaje. _Espacios para realizar seguimiento y retroalimentación _Materiales Multimedia Interactivos. _Videos _Casos de Usos Inversión Tiempo Disponemos de 4 diás para revisar cada unidad y registrar los aportes en el foro respectivo, SOCIALIZACIÓN DEL CURSO: MATEMATICAS I TECNOLOGIA EMPRESARIAL Objetivo Dar a conocer y socializar el contenido del curso de Matemáticas I que se impartirá en el primer semestre de 2010 con apoyo de TIC, para el programa de Tecnologia Empresarial