Warning:
JavaScript is turned OFF. None of the links on this page will work until it is reactivated.
If you need help turning JavaScript On, click here.
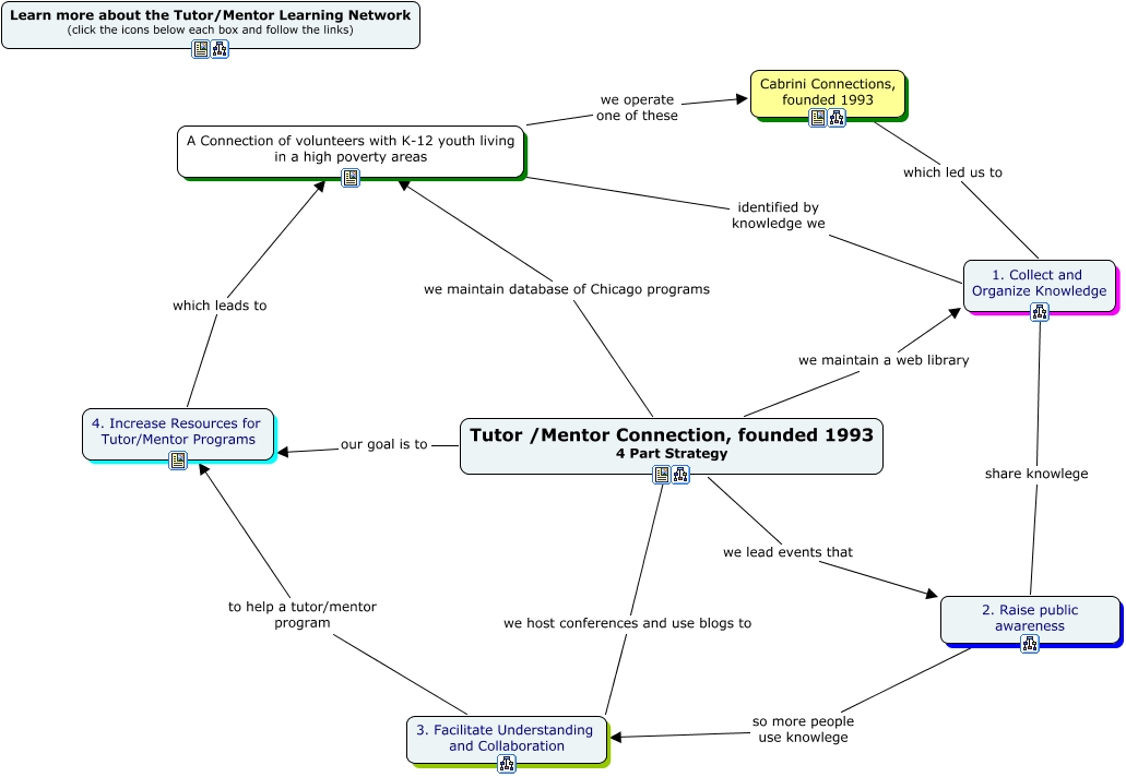
This Concept Map has information related to: four part strategy, Tutor /Mentor Connection, founded 1993 4 Part Strategy our goal is to 4. Increase Resources for Tutor/Mentor Programs, Cabrini Connections, founded 1993 which led us to 1. Collect and Organize Knowledge, 4. Increase Resources for Tutor/Mentor Programs which leads to A Connection of volunteers with K-12 youth living in a high poverty areas, A Connection of volunteers with K-12 youth living in a high poverty areas we operate one of these Cabrini Connections, founded 1993, A Connection of volunteers with K-12 youth living in a high poverty areas identified by knowledge we 1. Collect and Organize Knowledge, 3. Facilitate Understanding and Collaboration to help a tutor/mentor program 4. Increase Resources for Tutor/Mentor Programs, Tutor /Mentor Connection, founded 1993 4 Part Strategy we lead events that 2. Raise public awareness, 1. Collect and Organize Knowledge share knowlege 2. Raise public awareness, Tutor /Mentor Connection, founded 1993 4 Part Strategy we maintain database of Chicago programs A Connection of volunteers with K-12 youth living in a high poverty areas, Tutor /Mentor Connection, founded 1993 4 Part Strategy we host conferences and use blogs to 3. Facilitate Understanding and Collaboration