Warning:
JavaScript is turned OFF. None of the links on this page will work until it is reactivated.
If you need help turning JavaScript On, click here.
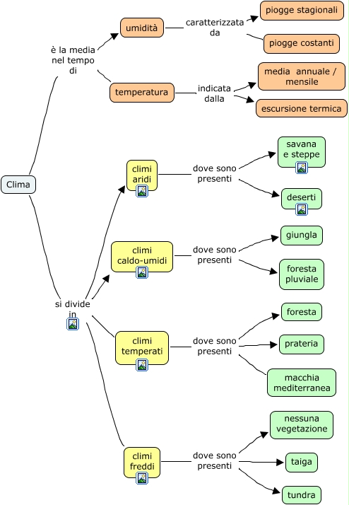
Questa Cmap, creata con IHMC CmapTools, contiene informazioni relative a: 321 Clima e ambienti naturali, Clima si divide in climi temperati, umidità caratterizzata da piogge stagionali, Clima si divide in climi freddi, climi temperati dove sono presenti foresta, Clima è la media nel tempo di umidità, climi aridi dove sono presenti deserti, climi temperati dove sono presenti macchia mediterranea, climi freddi dove sono presenti tundra, Clima si divide in climi caldo-umidi, temperatura indicata dalla escursione termica, Clima si divide in climi aridi, Clima è la media nel tempo di temperatura, temperatura indicata dalla media annuale / mensile, climi freddi dove sono presenti nessuna vegetazione, climi freddi dove sono presenti taiga, climi caldo-umidi dove sono presenti foresta pluviale, umidità caratterizzata da piogge costanti, climi aridi dove sono presenti savana e steppe, climi caldo-umidi dove sono presenti giungla, climi temperati dove sono presenti prateria