Warning:
JavaScript is turned OFF. None of the links on this page will work until it is reactivated.
If you need help turning JavaScript On, click here.
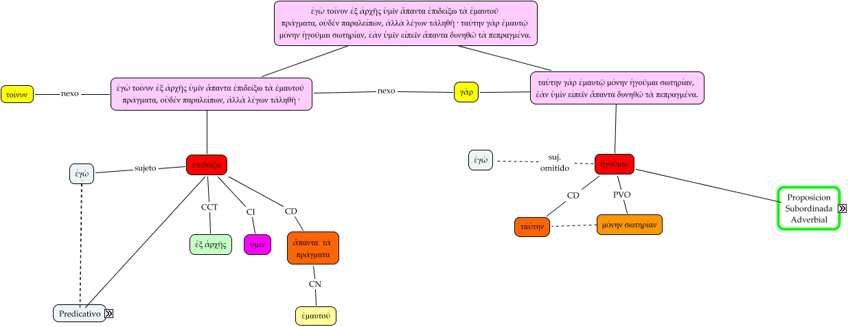
Este Cmap, tiene información relacionada con: Lisias I, 5 (corregido), λέγων PVO ἐπιδείξω, ὑμῖν CI εἰπεῖν, παραλείπων PVO ἐπιδείξω, ταύτην CD ἡγοῦμαι, τἀληθῆ CD λέγων, ταύτην γὰρ ἐμαυτῷ μόνην ἡγοῦμαι σωτηρίαν, ἐὰν ὑμῖν εἰπεῖν ἅπαντα δυνηθῶ τὰ πεπραγμένα. ???? ἐγὼ τοίνυν ἐξ ἀρχῆς ὑμῖν ἅπαντα ἐπιδείξω τὰ ἐμαυτοῦ πράγματα, οὐδὲν παραλείπων, ἀλλὰ λέγων τἀληθῆ · ταύτην γὰρ ἐμαυτῷ μόνην ἡγοῦμαι σωτηρίαν, ἐὰν ὑμῖν εἰπεῖν ἅπαντα δυνηθῶ τὰ πεπραγμένα., παραλείπων ???? ἐγὼ, ἡγοῦμαι ???? ταύτην γὰρ ἐμαυτῷ μόνην ἡγοῦμαι σωτηρίαν, ἐὰν ὑμῖν εἰπεῖν ἅπαντα δυνηθῶ τὰ πεπραγμένα., ἐὰν ὑμῖν εἰπεῖν ἅπαντα δυνηθῶ τὰ πεπραγμένα SUB. ADV. CONDICIONAL EVENTUAL ἡγοῦμαι, ἐξ ἀρχῆς CCT ἐπιδείξω, ἐπιδείξω ???? ἐγὼ τοίνυν ἐξ ἀρχῆς ὑμῖν ἅπαντα ἐπιδείξω τὰ ἐμαυτοῦ πράγματα, οὐδὲν παραλείπων, ἀλλὰ λέγων τἀληθῆ ·, γὰρ nexo ἐγὼ τοίνυν ἐξ ἀρχῆς ὑμῖν ἅπαντα ἐπιδείξω τὰ ἐμαυτοῦ πράγματα, οὐδὲν παραλείπων, ἀλλὰ λέγων τἀληθῆ ·, ἅπαντα τὰ πεπραγμένα CD εἰπεῖν, ἡγοῦμαι suj. omitido ἐγὼ, λέγων ???? ἐγὼ, οὐδὲν CD παραλείπων, ἐμαυτοῦ CN ἅπαντα τὰ πράγματα, ἐὰν nexo ἐὰν ὑμῖν εἰπεῖν ἅπαντα δυνηθῶ τὰ πεπραγμένα, μόνην σωτηρίαν PVO ἡγοῦμαι, εἰπεῖν CD δυνηθῶ