Warning:
JavaScript is turned OFF. None of the links on this page will work until it is reactivated.
If you need help turning JavaScript On, click here.
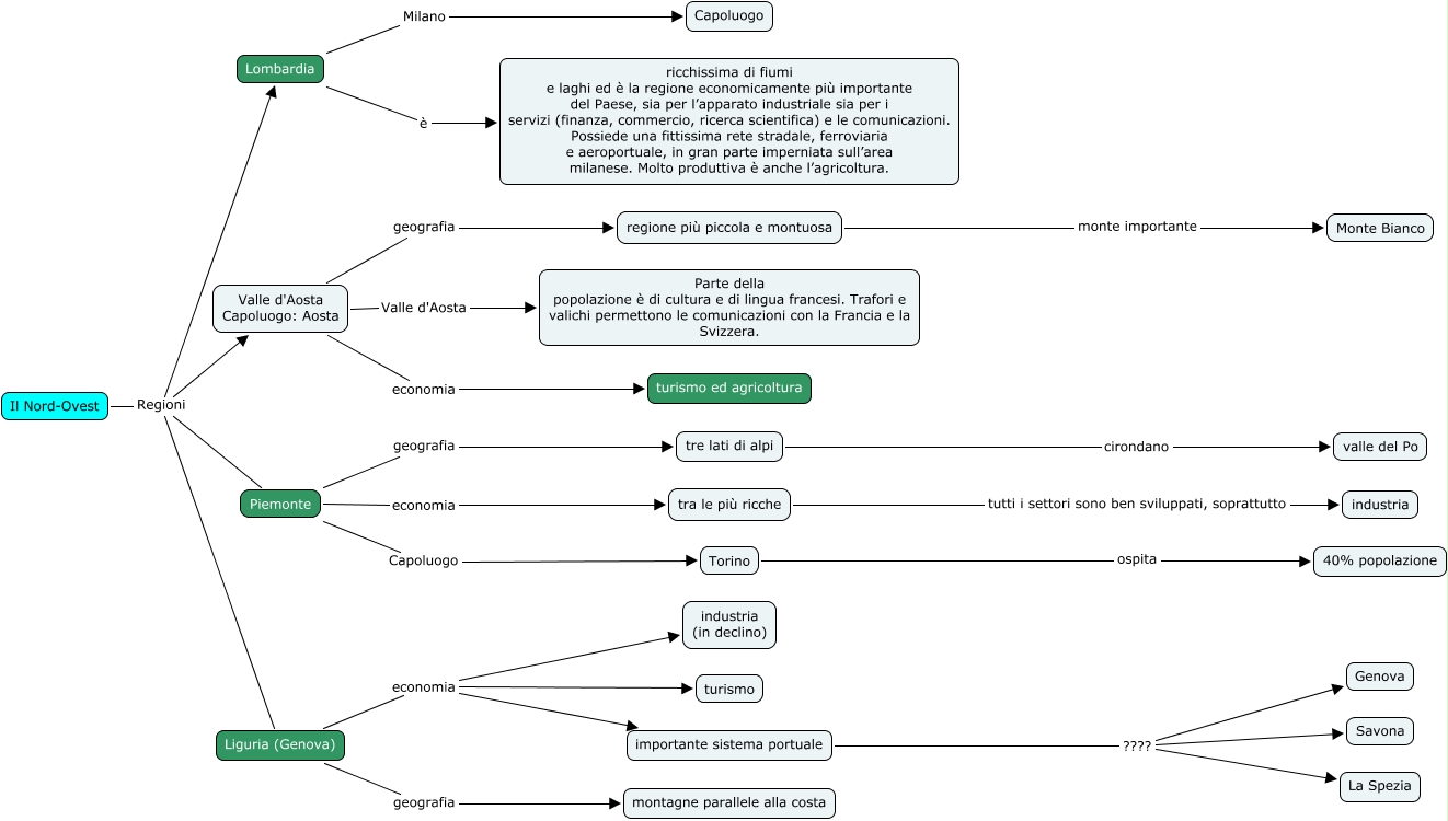
Questa Cmap, creata con IHMC CmapTools, contiene informazioni relative a: Esercizio 4, Liguria (Genova) economia importante sistema portuale, tre lati di alpi cirondano valle del Po, Piemonte geografia tre lati di alpi, Lombardia Milano Capoluogo, regione più piccola e montuosa monte importante Monte Bianco, Il Nord-Ovest Regioni Lombardia, Lombardia è ricchissima di fiumi e laghi ed è la regione economicamente più importante del Paese, sia per l’apparato industriale sia per i servizi (finanza, commercio, ricerca scientifica) e le comunicazioni. Possiede una fittissima rete stradale, ferroviaria e aeroportuale, in gran parte imperniata sull’area milanese. Molto produttiva è anche l’agricoltura., Torino ospita 40% popolazione, importante sistema portuale ???? Savona, Valle d'Aosta Capoluogo: Aosta geografia regione più piccola e montuosa, Il Nord-Ovest Regioni Liguria (Genova), Piemonte Capoluogo Torino, importante sistema portuale ???? La Spezia, Liguria (Genova) geografia montagne parallele alla costa, Liguria (Genova) economia industria (in declino), tra le più ricche tutti i settori sono ben sviluppati, soprattutto industria, Il Nord-Ovest Regioni Piemonte, Valle d'Aosta Capoluogo: Aosta economia turismo ed agricoltura, importante sistema portuale ???? Genova, Valle d'Aosta Capoluogo: Aosta Valle d'Aosta Parte della popolazione è di cultura e di lingua francesi. Trafori e valichi permettono le comunicazioni con la Francia e la Svizzera.