Warning:
JavaScript is turned OFF. None of the links on this page will work until it is reactivated.
If you need help turning JavaScript On, click here.
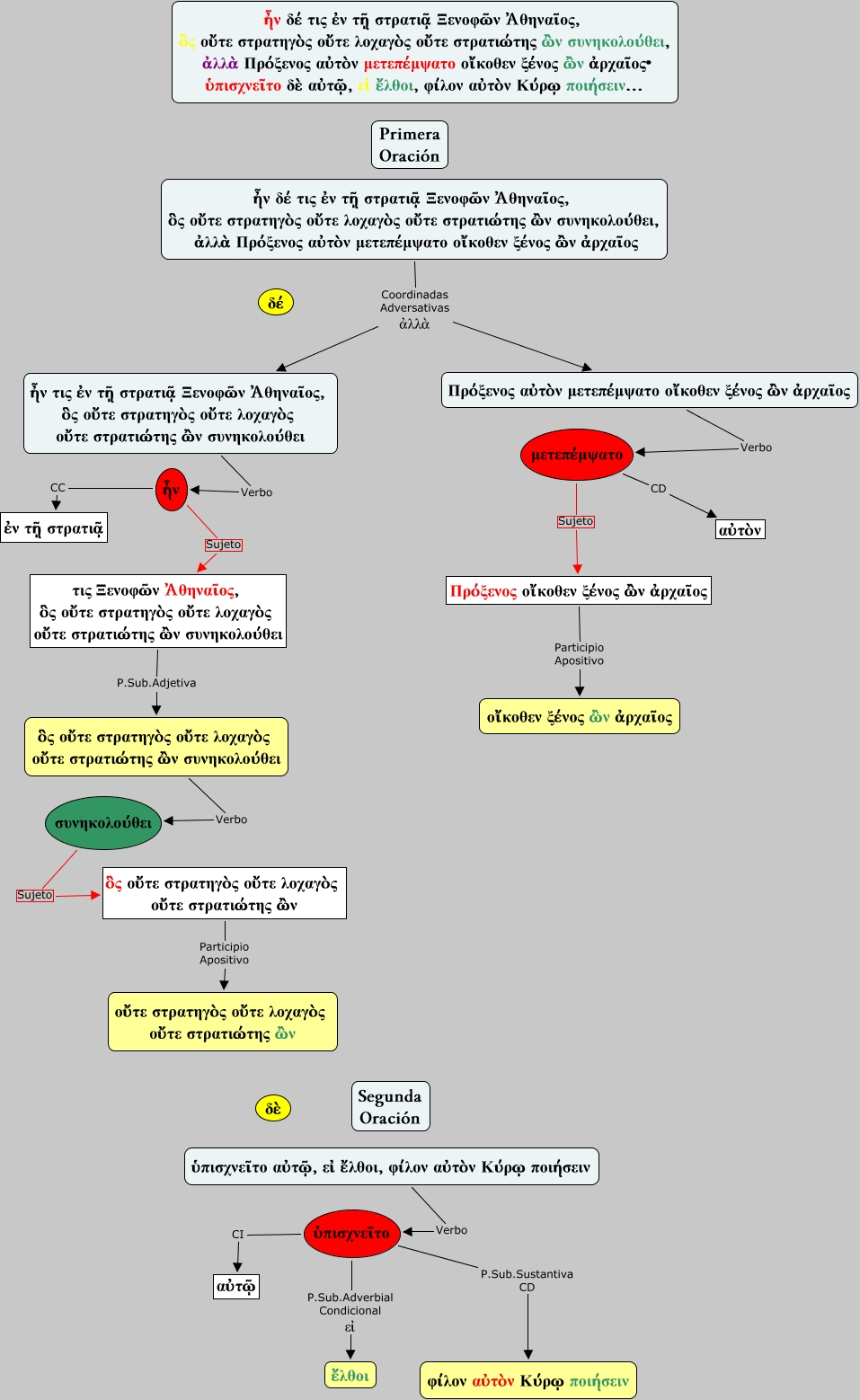
Este Cmap, tiene información relacionada con: Jenofonte, Anábasis, III, 1, 4, Πρόξενος αὐτὸν μετεπέμψατο οἴκοθεν ξένος ὢν ἀρχαῖος Verbo μετεπέμψατο, ἦν δέ τις ἐν τῇ στρατιᾷ Ξενοφῶν Ἀθηναῖος, ὃς οὔτε στρατηγὸς οὔτε λοχαγὸς οὔτε στρατιώτης ὢν συνηκολούθει, ἀλλὰ Πρόξενος αὐτὸν μετεπέμψατο οἴκοθεν ξένος ὢν ἀρχαῖος Coordinadas Adversativas ἀλλὰ Πρόξενος αὐτὸν μετεπέμψατο οἴκοθεν ξένος ὢν ἀρχαῖος, ἦν τις ἐν τῇ στρατιᾷ Ξενοφῶν Ἀθηναῖος, ὃς οὔτε στρατηγὸς οὔτε λοχαγὸς οὔτε στρατιώτης ὢν συνηκολούθει Verbo ἦν, μετεπέμψατο CD αὐτὸν, συνηκολούθει Sujeto ὃς οὔτε στρατηγὸς οὔτε λοχαγὸς οὔτε στρατιώτης ὢν, μετεπέμψατο Sujeto Πρόξενος οἴκοθεν ξένος ὢν ἀρχαῖος, ὑπισχνεῖτο αὐτῷ, εἰ ἔλθοι, φίλον αὐτὸν Κύρῳ ποιήσειν Verbo ὑπισχνεῖτο, ἦν δέ τις ἐν τῇ στρατιᾷ Ξενοφῶν Ἀθηναῖος, ὃς οὔτε στρατηγὸς οὔτε λοχαγὸς οὔτε στρατιώτης ὢν συνηκολούθει, ἀλλὰ Πρόξενος αὐτὸν μετεπέμψατο οἴκοθεν ξένος ὢν ἀρχαῖος Coordinadas Adversativas ἀλλὰ ἦν τις ἐν τῇ στρατιᾷ Ξενοφῶν Ἀθηναῖος, ὃς οὔτε στρατηγὸς οὔτε λοχαγὸς οὔτε στρατιώτης ὢν συνηκολούθει, ὃς οὔτε στρατηγὸς οὔτε λοχαγὸς οὔτε στρατιώτης ὢν συνηκολούθει Verbo συνηκολούθει, τις Ξενοφῶν Ἀθηναῖος, ὃς οὔτε στρατηγὸς οὔτε λοχαγὸς οὔτε στρατιώτης ὢν συνηκολούθει P.Sub.Adjetiva ὃς οὔτε στρατηγὸς οὔτε λοχαγὸς οὔτε στρατιώτης ὢν συνηκολούθει, ὑπισχνεῖτο CI αὐτῷ, Πρόξενος οἴκοθεν ξένος ὢν ἀρχαῖος Participio Apositivo οἴκοθεν ξένος ὢν ἀρχαῖος, ὃς οὔτε στρατηγὸς οὔτε λοχαγὸς οὔτε στρατιώτης ὢν Participio Apositivo οὔτε στρατηγὸς οὔτε λοχαγὸς οὔτε στρατιώτης ὢν, ἦν CC ἐν τῇ στρατιᾷ, ὑπισχνεῖτο P.Sub.Adverbial Condicional εἰ ἔλθοι, ὑπισχνεῖτο P.Sub.Sustantiva CD φίλον αὐτὸν Κύρῳ ποιήσειν, ἦν Sujeto τις Ξενοφῶν Ἀθηναῖος, ὃς οὔτε στρατηγὸς οὔτε λοχαγὸς οὔτε στρατιώτης ὢν συνηκολούθει