WARNING:
JavaScript is turned OFF. None of the links on this concept map will
work until it is reactivated.
If you need help turning JavaScript On, click here.
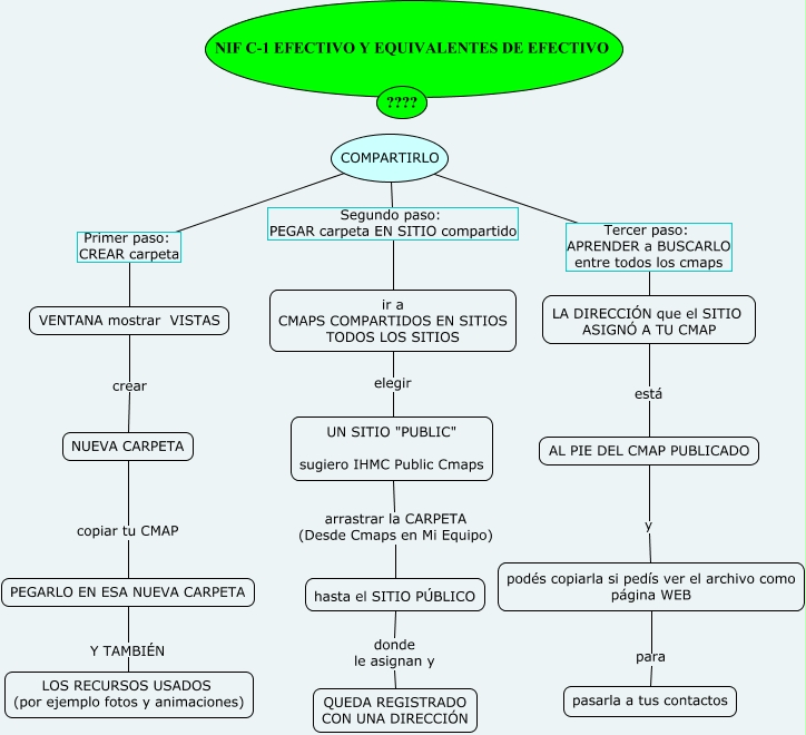
Este Cmap, tiene información relacionada con: COMO SUBIR EL CMAP A UN SITIO COMPARTIDO, COMPARTIRLO Segundo paso: PEGAR carpeta EN SITIO compartido ir a CMAPS COMPARTIDOS EN SITIOS TODOS LOS SITIOS, NUEVA CARPETA copiar tu CMAP PEGARLO EN ESA NUEVA CARPETA, COMPARTIRLO Tercer paso: APRENDER a BUSCARLO entre todos los cmaps LA DIRECCIÓN que el SITIO ASIGNÓ A TU CMAP, COMPARTIRLO Primer paso: CREAR carpeta VENTANA mostrar VISTAS, AL PIE DEL CMAP PUBLICADO y podés copiarla si pedís ver el archivo como página WEB, LA DIRECCIÓN que el SITIO ASIGNÓ A TU CMAP está AL PIE DEL CMAP PUBLICADO, VENTANA mostrar VISTAS crear NUEVA CARPETA, PEGARLO EN ESA NUEVA CARPETA Y TAMBIÉN LOS RECURSOS USADOS (por ejemplo fotos y animaciones), ir a CMAPS COMPARTIDOS EN SITIOS TODOS LOS SITIOS elegir UN SITIO "PUBLIC" sugiero IHMC Public Cmaps, hasta el SITIO PÚBLICO donde le asignan y QUEDA REGISTRADO CON UNA DIRECCIÓN, podés copiarla si pedís ver el archivo como página WEB para pasarla a tus contactos, UN SITIO "PUBLIC" sugiero IHMC Public Cmaps arrastrar la CARPETA (Desde Cmaps en Mi Equipo) hasta el SITIO PÚBLICO