WARNING:
JavaScript is turned OFF. None of the links on this concept map will
work until it is reactivated.
If you need help turning JavaScript On, click here.
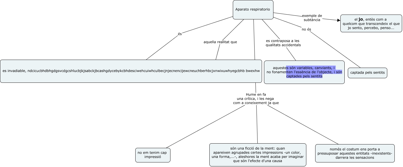
Este Cmap, tiene información relacionada con: substància, Aparato respiratorio es contraposa a les qualitats accidentals aquestes són variables, canviants, i no fonamenten l'essència de l'objecte, i són captades pels sentits, Aparato respiratorio aquella realitat que és invariable, no depèn dels accidents, és allò essencial que aguanta les qualitats accidentals,, Aparato respiratorio no és captada pels sentits, Aparato respiratorio és es invadiable, ndcicucbhdbhgdgsvcdgcshlucbjkjsabckjbcashgdycebykcbhdesciwehcuiwhculbecjnjecnencijewcneuchberhbcjxnwixuwhyegcbhb bwexhw, Aparato respiratorio Hume en fa una crítica, i les nega com a coneixement ja que són una ficció de la ment: quan apareixen agrupades certes impressions -un color, una forma,...-, aleshores la ment acaba per imaginar que són l'efecte d'una causa, Aparato respiratorio Hume en fa una crítica, i les nega com a coneixement ja que només el costum ens porta a pressuposar aquestes entitats -inexistents- darrera les sensacions, Aparato respiratorio Hume en fa una crítica, i les nega com a coneixement ja que no em tenim cap impressió, Aparato respiratorio exemple de subtància el jo, entès com a quelcom que transcendeix el que jo sento, percebo, penso...