Warning:
JavaScript is turned OFF. None of the links on this page will work until it is reactivated.
If you need help turning JavaScript On, click here.
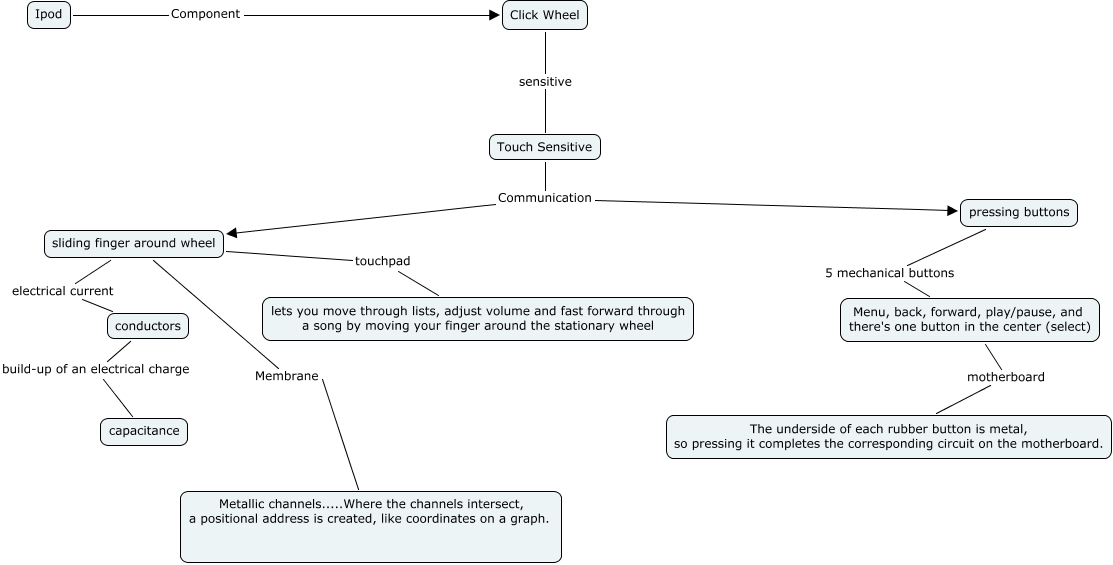
This Concept Map, created with IHMC CmapTools, has information related to: Brittney---Technology, conductors build-up of an electrical charge capacitance, Touch Sensitive Communication pressing buttons, Click Wheel sensitive Touch Sensitive, Menu, back, forward, play/pause, and there's one button in the center (select) motherboard The underside of each rubber button is metal, so pressing it completes the corresponding circuit on the motherboard., Touch Sensitive Communication sliding finger around wheel, sliding finger around wheel Membrane Metallic channels.....Where the channels intersect, a positional address is created, like coordinates on a graph., sliding finger around wheel electrical current conductors, sliding finger around wheel touchpad lets you move through lists, adjust volume and fast forward through a song by moving your finger around the stationary wheel, pressing buttons 5 mechanical buttons Menu, back, forward, play/pause, and there's one button in the center (select), Ipod Component Click Wheel