Warning:
JavaScript is turned OFF. None of the links on this page will work until it is reactivated.
If you need help turning JavaScript On, click here.
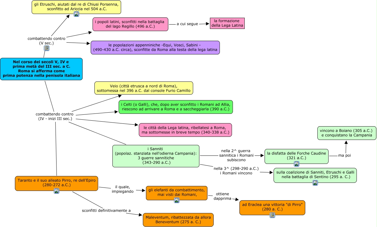
Questa Cmap, creata con IHMC CmapTools, contiene informazioni relative a: l'ascesa di Roma nel V e IV sec, la disfatta delle Forche Caudine (321 a.C.) ma poi vincono a Boiano (305 a.C.) e conquistano la Campania, gli elefanti da combattimento, mai visti dai Romani, ottiene dapprima ad Eraclea una vittoria "di Pirro" (280 a. C.), i popoli latini, sconfitti nella battaglia del lago Regillo (496 a.C.) a cui segue la formazione della Lega Latina, Nel corso dei secoli V, IV e prima metà del III sec. a C. Roma si afferma come prima potenza nella penisola italiana combattendo contro (IV - inizi III sec.) Taranto e il suo alleato Pirro, re dell'Epiro (280-272 a.C.), Nel corso dei secoli V, IV e prima metà del III sec. a C. Roma si afferma come prima potenza nella penisola italiana combattendo contro (V sec.) gli Etruschi, aiutati dal re di Chiusi Porsenna, sconfitto ad Ariccia nel 504 a.C., Taranto e il suo alleato Pirro, re dell'Epiro (280-272 a.C.) il quale, impiegando gli elefanti da combattimento, mai visti dai Romani,, Nel corso dei secoli V, IV e prima metà del III sec. a C. Roma si afferma come prima potenza nella penisola italiana combattendo contro (IV - inizi III sec.) le città della Lega latina, ribellatesi a Roma, ma sottomesse in breve tempo (340-338 a.C.), Nel corso dei secoli V, IV e prima metà del III sec. a C. Roma si afferma come prima potenza nella penisola italiana combattendo contro (IV - inizi III sec.) i Sanniti (popolaz. stanziata nell'odierna Campania): 3 guerre sannitiche (343-290 a.C.), i Sanniti (popolaz. stanziata nell'odierna Campania): 3 guerre sannitiche (343-290 a.C.) nella 2^ guerra sannitica i Romani subiscono la disfatta delle Forche Caudine (321 a.C.), Nel corso dei secoli V, IV e prima metà del III sec. a C. Roma si afferma come prima potenza nella penisola italiana combattendo contro (IV - inizi III sec.) i Celti (o Galli), che, dopo aver sconfitto i Romani ad Allia, riescono ad arrivare a Roma e a saccheggiarla (390 a.C.), Nel corso dei secoli V, IV e prima metà del III sec. a C. Roma si afferma come prima potenza nella penisola italiana combattendo contro (V sec.) le popolazioni appenniniche -Equi, Vosci, Sabini - (490-430 a.C. circa), sconfitte da Roma alla testa della lega latina, Nel corso dei secoli V, IV e prima metà del III sec. a C. Roma si afferma come prima potenza nella penisola italiana combattendo contro (IV - inizi III sec.) Veio (città etrusca a nord di Roma), sottomessa nel 396 a.C. dal console Furio Camillo, Taranto e il suo alleato Pirro, re dell'Epiro (280-272 a.C.) sconfitti definitivamente a Maleventum, ribattezzata da allora Beneventum (275 a. C.), i Sanniti (popolaz. stanziata nell'odierna Campania): 3 guerre sannitiche (343-290 a.C.) nella 3^ (298-290 a.C.) i Romani vincono sulla coalizione di Sanniti, Etruschi e Galli nella battaglia di Sentino (295 a. C.), Nel corso dei secoli V, IV e prima metà del III sec. a C. Roma si afferma come prima potenza nella penisola italiana combattendo contro (V sec.) i popoli latini, sconfitti nella battaglia del lago Regillo (496 a.C.)