Warning:
JavaScript is turned OFF. None of the links on this page will work until it is reactivated.
If you need help turning JavaScript On, click here.
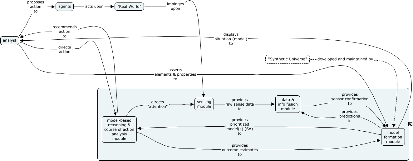
This Concept Map, created with IHMC CmapTools, has information related to: HAL2, model formation module provides prioritized model(s) (SA) to model-based reasoning & course of action analysis module, model formation module displays situation (model) to analyst, analyst directs action model-based reasoning & course of action analysis module, model-based reasoning & course of action analysis module recommends action to analyst, model-based reasoning & course of action analysis module provides outcome estimates to model formation module, analyst proposes action to agents, sensing module provides raw sense data to data & info fusion module, agents acts upon "Real World", model-based reasoning & course of action analysis module directs "attention" sensing module, model formation module provides predictions to data & info fusion module, "Synthetic Universe" developed and maintained by model formation module, data & info fusion module provides sensor confirmation to model formation module, "Real World" impinges upon sensing module, analyst asserts elements & properties to model formation module