Warning:
JavaScript is turned OFF. None of the links on this page will work until it is reactivated.
If you need help turning JavaScript On, click here.
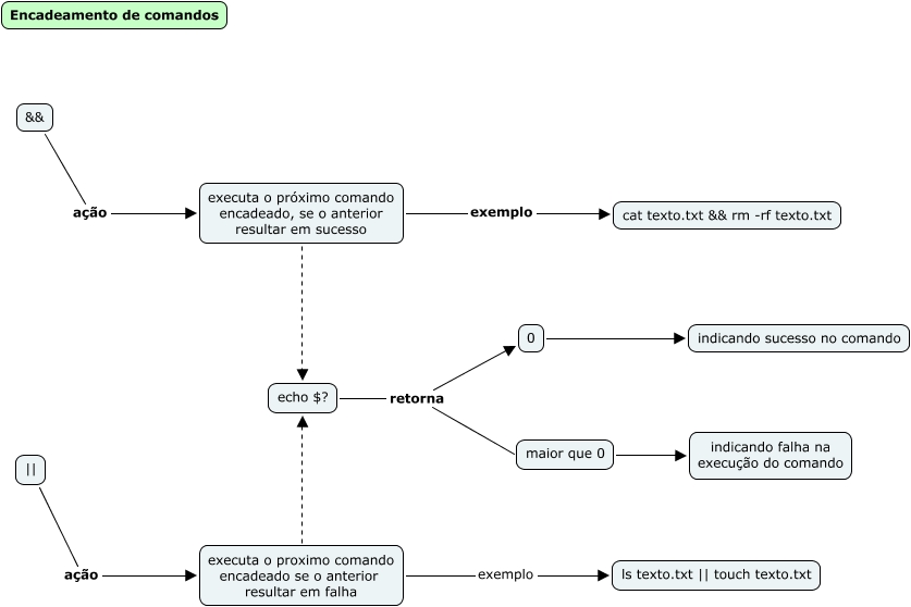
Esse mapa conceitual, produzido no IHMC CmapTools, tem a informação relacionada a: 05. Encadeamento de comandos, maior que 0 indicando falha na execução do comando, echo $? retorna 0, executa o proximo comando encadeado se o anterior resultar em falha echo $?, echo $? retorna maior que 0, executa o próximo comando encadeado, se o anterior resultar em sucesso echo $?, 0 indicando sucesso no comando, && ação executa o próximo comando encadeado, se o anterior resultar em sucesso, executa o próximo comando encadeado, se o anterior resultar em sucesso exemplo cat texto.txt && rm -rf texto.txt, executa o proximo comando encadeado se o anterior resultar em falha exemplo ls texto.txt || touch texto.txt, || ação executa o proximo comando encadeado se o anterior resultar em falha