Warning:
JavaScript is turned OFF. None of the links on this page will work until it is reactivated.
If you need help turning JavaScript On, click here.
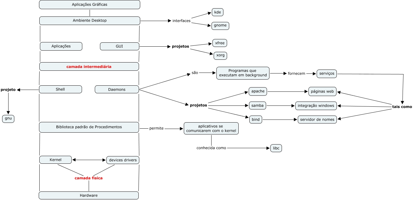
Esse mapa conceitual, produzido no IHMC CmapTools, tem a informação relacionada a: Arquitetura Linux, Kernel devices drivers, Daemons são Programas que executam em background, Aplicações Ambiente Desktop, Hardware camada fisica Kernel, devices drivers Hardware, Daemons camada intermediária, Aplicações camada intermediária, serviços tais como servidor de nomes, bind servidor de nomes, Daemons projetos apache, Kernel Biblioteca padrão de Procedimentos, samba integração windows, apache páginas web, Daemons projetos bind, GUI projetos xorg, serviços tais como integração windows, GUI camada intermediária, Shell projeto gnu, Biblioteca padrão de Procedimentos Daemons, Daemons projetos samba