Warning:
JavaScript is turned OFF. None of the links on this page will work until it is reactivated.
If you need help turning JavaScript On, click here.
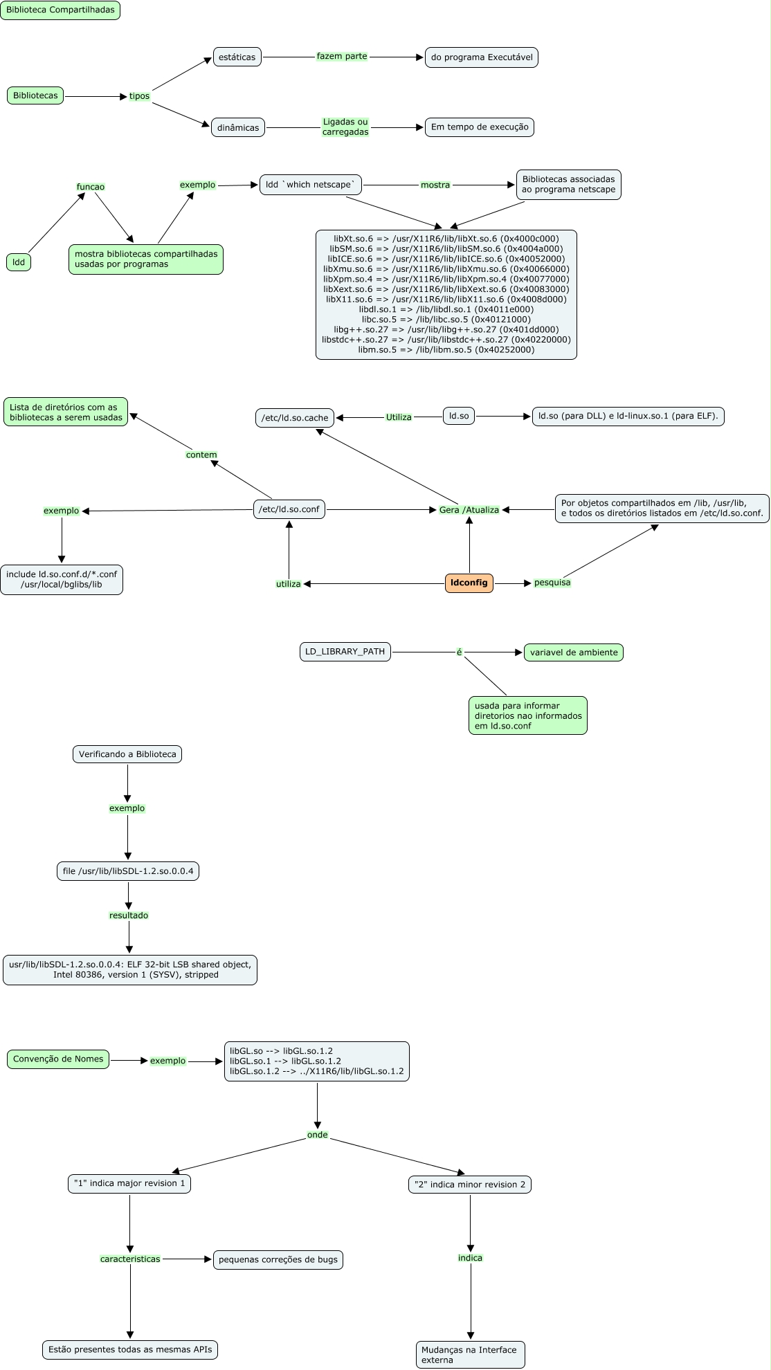
Esse mapa conceitual, produzido no IHMC CmapTools, tem a informação relacionada a: 02. Bibliotecas Compartilhadas, file /usr/lib/libSDL-1.2.so.0.0.4 resultado usr/lib/libSDL-1.2.so.0.0.4: ELF 32-bit LSB shared object, Intel 80386, version 1 (SYSV), stripped, Convenção de Nomes exemplo libGL.so --> libGL.so.1.2 libGL.so.1 --> libGL.so.1.2 libGL.so.1.2 --> ../X11R6/lib/libGL.so.1.2, ldconfig pesquisa Por objetos compartilhados em /lib, /usr/lib, e todos os diretórios listados em /etc/ld.so.conf., LD_LIBRARY_PATH é usada para informar diretorios nao informados em ld.so.conf, Bibliotecas tipos estáticas, "1" indica major revision 1 caracteristicas Estão presentes todas as mesmas APIs, Bibliotecas tipos dinâmicas, ldd funcao mostra bibliotecas compartilhadas usadas por programas, ld.so Utiliza /etc/ld.so.cache, Bibliotecas associadas ao programa netscape libXt.so.6 => /usr/X11R6/lib/libXt.so.6 (0x4000c000) libSM.so.6 => /usr/X11R6/lib/libSM.so.6 (0x4004a000) libICE.so.6 => /usr/X11R6/lib/libICE.so.6 (0x40052000) libXmu.so.6 => /usr/X11R6/lib/libXmu.so.6 (0x40066000) libXpm.so.4 => /usr/X11R6/lib/libXpm.so.4 (0x40077000) libXext.so.6 => /usr/X11R6/lib/libXext.so.6 (0x40083000) libX11.so.6 => /usr/X11R6/lib/libX11.so.6 (0x4008d000) libdl.so.1 => /lib/libdl.so.1 (0x4011e000) libc.so.5 => /lib/libc.so.5 (0x40121000) libg++.so.27 => /usr/lib/libg++.so.27 (0x401dd000) libstdc++.so.27 => /usr/lib/libstdc++.so.27 (0x40220000) libm.so.5 => /lib/libm.so.5 (0x40252000), ldconfig Gera /Atualiza /etc/ld.so.cache, /etc/ld.so.conf exemplo include ld.so.conf.d/*.conf /usr/local/bglibs/lib, libGL.so --> libGL.so.1.2 libGL.so.1 --> libGL.so.1.2 libGL.so.1.2 --> ../X11R6/lib/libGL.so.1.2 onde "2" indica minor revision 2, Por objetos compartilhados em /lib, /usr/lib, e todos os diretórios listados em /etc/ld.so.conf. Gera /Atualiza /etc/ld.so.cache, libGL.so --> libGL.so.1.2 libGL.so.1 --> libGL.so.1.2 libGL.so.1.2 --> ../X11R6/lib/libGL.so.1.2 onde "1" indica major revision 1, ld.so ld.so (para DLL) e ld-linux.so.1 (para ELF)., "2" indica minor revision 2 indica Mudanças na Interface externa, LD_LIBRARY_PATH é variavel de ambiente, Verificando a Biblioteca exemplo file /usr/lib/libSDL-1.2.so.0.0.4, /etc/ld.so.conf Gera /Atualiza /etc/ld.so.cache