Warning:
JavaScript is turned OFF. None of the links on this page will work until it is reactivated.
If you need help turning JavaScript On, click here.
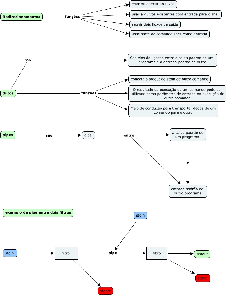
Esse mapa conceitual, produzido no IHMC CmapTools, tem a informação relacionada a: 06. Redirecionamentos e Dutos, filtro stderr, pipes são elos, dutos funções conecta o stdout ao stdin de outro comando, elos entre a saida padrão de um programa, elos entre entrada padrão de outro programa, dutos funções O resultado da execução de um comando pode ser utilizado como parâmetro de entrada na execução de outro comando, a saida padrão de um programa e entrada padrão de outro programa, Redirecionamentos funções criar ou anexar arquivos, Redirecionamentos funções reunir dois fluxos de saida, dutos funções Meio de condução para transportar dados de um comando para o outro, dutos sao Sao elos de ligacao entre a saida padrao de um programa e a entrada padrao de outro, stdin pipe filtro, stdin filtro, Redirecionamentos funções usar arquivos existentes com entrada para o shell, Redirecionamentos funções usar parte do comando shell como entrada, filtro stderr, filtro pipe filtro, filtro stdout