Warning:
JavaScript is turned OFF. None of the links on this page will work until it is reactivated.
If you need help turning JavaScript On, click here.
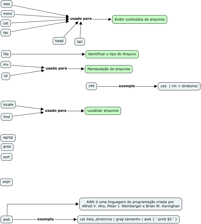
Esse mapa conceitual, produzido no IHMC CmapTools, tem a informação relacionada a: Comandos e expressoes regulares, more usado para Exibir conteúdos de arquivos, less usado para Exibir conteúdos de arquivos, awk exemplo cat lista_diretorios | grep tamanho | awk { ' print $5 ' }, tail usado para Exibir conteúdos de arquivos, tac usado para Exibir conteúdos de arquivos, cat usado para Exibir conteúdos de arquivos, yes exemplo yes | rm -r diretorio/, cp usado para Manipulação de arquivos, head usado para Exibir conteúdos de arquivos, awk AWK é uma linguagem de programação criada por Alfred V. Aho, Peter J. Weinberger e Brian W. Kernighan, mv usado para Manipulação de arquivos, locate usado para Localizar arquivos, find usado para Localizar arquivos, file identificar o tipo do Arquivo