Warning:
JavaScript is turned OFF. None of the links on this page will work until it is reactivated.
If you need help turning JavaScript On, click here.
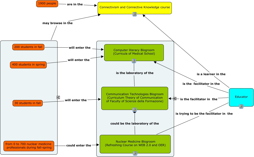
This Concept Map, created with IHMC CmapTools, has information related to: Ruolo_educatore_2, Nuclear Medicine Blogroom (Refreshing Course on WEB 2.0 and OER) could be the laboratory of the Communication Technologies Blogroom (Curriculum Theory of Communication of Faculty of Scienze della Formazione), 400 students in spring will enter the Computer literacy Blogroom (Curricula of Medical School), Educator is trying to be the facilitator in the Nuclear Medicine Blogroom (Refreshing Course on WEB 2.0 and OER), 30 students in fall will enter the Communication Technologies Blogroom (Curriculum Theory of Communication of Faculty of Scienze della Formazione), Educator is a learner in the Connectivism and Connective Knowledge course, 200 students in fall will enter the Computer literacy Blogroom (Curricula of Medical School), Educator is the facilitator in the Computer literacy Blogroom (Curricula of Medical School), Computer literacy Blogroom (Curricula of Medical School) is the laboratory of the Communication Technologies Blogroom (Curriculum Theory of Communication of Faculty of Scienze della Formazione), from 0 to 700 nuclear medicine professionals during fall-spring could enter the Nuclear Medicine Blogroom (Refreshing Course on WEB 2.0 and OER), 1900 people are in the Connectivism and Connective Knowledge course, My students may browse in the Connectivism and Connective Knowledge course, Educator is the facilitator in the Communication Technologies Blogroom (Curriculum Theory of Communication of Faculty of Scienze della Formazione)