Warning:
JavaScript is turned OFF. None of the links on this page will work until it is reactivated.
If you need help turning JavaScript On, click here.
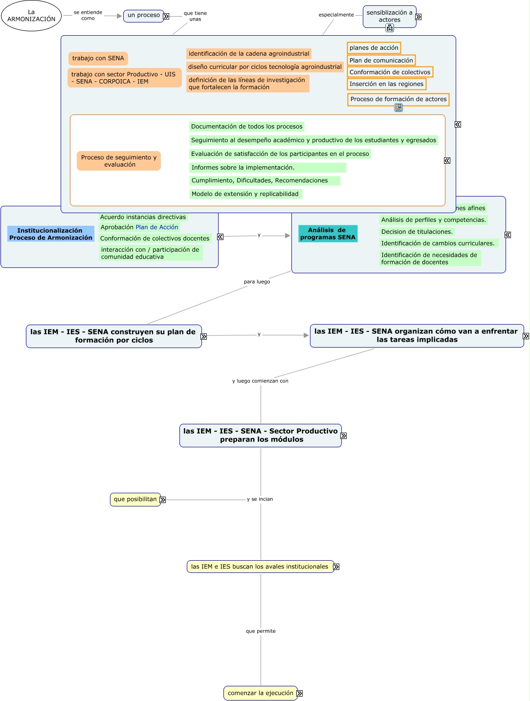
Este Cmap, tiene información relacionada con: modelo de armonización, las IEM - IES - SENA organizan cómo van a enfrentar las tareas implicadas y luego comienzan con las IEM - IES - SENA - Sector Productivo preparan los módulos, formación contínua de actores proceso posibilitar interacción entre actores, enlazar eslabones de las cadenas educativa y productiva proceso posibilitar interacción entre actores, organizar niveles educativos proceso posibilitar interacción entre actores, las IEM - IES - SENA - Sector Productivo preparan los módulos y se incian que posibilitan, los aliados se apropian de la lógica de la armonización y analizar las propuestas SENA, las IEM - IES - SENA construyen su plan de formación por ciclos y las IEM - IES - SENA organizan cómo van a enfrentar las tareas implicadas, las IEM e IES buscan los avales institucionales que permite comenzar la ejecución, analizar las propuestas SENA para luego las IEM - IES - SENA construyen su plan de formación por ciclos, acciones base contínuas que dan las condiciones para los aliados se apropian de la lógica de la armonización, las IEM - IES - SENA - Sector Productivo preparan los módulos y se incian las IEM e IES buscan los avales institucionales, La ARMONIZACIÓN se entiende como un proceso, un proceso que tiene unas acciones base contínuas, acciones base contínuas especialmente sensiblización a actores